Resultados 1 al 8 de 8

Problema con el sombreado en displacement

  1. #1
    Fecha de ingreso
    Aug 2010
    Mensajes
    170

    Problema con el sombreado en displacement

    Buenos días,

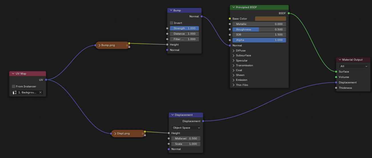
    Tengo el modelo adjunto y tengo un problema.

    Clic en la imagen para ver su versión completa. 

Nombre: Screenshot 2025-08-16 at 11.28.00.png 
Visitas: 23 
Tamaño: 624.5 KB 
ID: 250203Clic en la imagen para ver su versión completa. 

Nombre: Screenshot 2025-08-16 at 11.40.51.png 
Visitas: 25 
Tamaño: 110.4 KB 
ID: 250204

    Es una pared con un bump y un displacement, pero no se el porque me proyecta la sombra que hay detrás. Cuando quito el displacement o el bump, me deja de salir la sombra.

    Me podriais ayudar por favor?

    Muchas gracias,
    Archivos adjuntados Archivos adjuntados

  2. #2
    Fecha de ingreso
    Aug 2010
    Mensajes
    170

    Re: Problema con el sombreado en displacement

    Si sustituyo la textura por un "noise" pasa lo mismo. De momento he llegado a la conclusión de que el sky texture Nishita con displacement no funcionan correctamente. Alguien sabe como se puede solucionar?

    Muchas gracias,

    Clic en la imagen para ver su versión completa. 

Nombre: Screenshot 2025-08-16 at 15.15.19.png 
Visitas: 21 
Tamaño: 724.4 KB 
ID: 250205

  3. #3
    Fecha de ingreso
    Aug 2004
    Mensajes
    22,348

    Re: Problema con el sombreado en displacement

    Creo que es por que tienes puesto en el WORLD una SKY TEXTURA
    Creo que hace el efecto de una luz DIRECCIONAL.

    Quita el World, y pon una lampara SUN con valor 2 y creo que te falta la cámara.. si no le visto bien.

  4. #4
    Fecha de ingreso
    Aug 2010
    Mensajes
    170

    Re: Problema con el sombreado en displacement

    Buenos dias Soliman,

    Muchas gracias por la respuesta. Ya probé de quitar el sky y poner una luz sun y el problema persistia, pero si en vez de una luz "Sun" se pone un spot el problema desaparece... no entiendo porque pasa...

  5. #5
    Fecha de ingreso
    Aug 2004
    Mensajes
    22,348

    Re: Problema con el sombreado en displacement

    Cita Iniciado por Mackbay Ver mensaje
    Buenos dias Soliman,

    Muchas gracias por la respuesta. Ya probé de quitar el sky y poner una luz sun y el problema persistia, pero si en vez de una luz "Sun" se pone un spot el problema desaparece... no entiendo porque pasa...
    Las luces direccionales dan sombras.. que pueden ser DURAS o SUAVES.
    Si el ANGLE de la Luz SUN lo tienes a CERO se verá la sombra DURA y si lo subes al máximo que creo que es 180º apenes se verá esa sombra pues queda difuminada totalmente.

    No he probado con el SKY Textura, pero seguro que si cambias el NIHSITA por otro, no se verá igual... O quitarle al NISHITA la opción que tiene de incluir SUN (Sun Disc) que es lo que da esa sombra.

  6. #6
    Fecha de ingreso
    Aug 2010
    Mensajes
    170

    Re: Problema con el sombreado en displacement

    Buenas tardes,

    Si, como comentas si se elimina el sol del nishita no pasa, quizas tendre que hacerlo como dices, con otro tipo de luz.

    Respecto a la sombra era bastante dura (no recuerdo el valor).

    Muchas gracias,

    Saludos,

  7. #7
    Fecha de ingreso
    Aug 2004
    Mensajes
    22,348

    Re: Problema con el sombreado en displacement

    En último caso, con poner una modificador de Solidify, seguro que se arregla.

  8. #8
    Fecha de ingreso
    Aug 2010
    Mensajes
    170

    Re: Problema con el sombreado en displacement

    Con solidify se ha solucionado! muchas gracias!

Temas similares

  1. Problema con Sombreado de la vista
    Por OrangeBox en el foro Materiales y Texturizado
    Respuestas: 5
    : 07-02-2024, 08:27
  2. Problema con displacement
    Por El Salta en el foro Materiales y Texturizado
    Respuestas: 15
    : 02-07-2014, 20:33
  3. Problema con displacement map
    Por Amnoon en el foro Programas de Diseño 3D y CAD
    Respuestas: 0
    : 13-09-2012, 12:25
  4. Problema displacement
    Por nexxdi en el foro Materiales y Texturizado
    Respuestas: 1
    : 14-07-2007, 13:08
  5. Problema con sombreado
    Por mEcA en el foro Programas de Diseño 3D y CAD
    Respuestas: 7
    : 02-10-2005, 16:05