Hola a todos. Estoy intentando crear unas partículas que sigan y formen diferentes formas con el Particle Flow de 3dsMax 8. El problema que me surge es que, al animar los objetos/target las partículas una vez han llegado no siguen su animación. Si podéis ver el video sabréis a lo que me refiero.
Mi pregunta es imaginemos que las partículas alcanzan un target (en este caso la cabeza) y se quedan paradas en su superficie, es posible animar ese objeto (por ejemplo, mediante morphs) y que las partículas sigan la malla en el lugar donde se han colocado?
Y una cosa más. ¿pueden esas partículas colocarse sólo en el interior de la Maya?
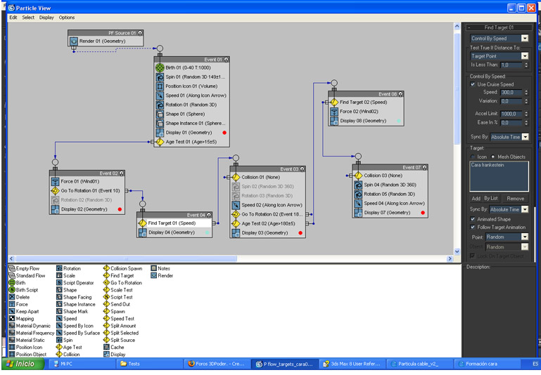
Os paso también una captura del particle view, no soy demasiado entendido en partículas así que, si veis alguna cosa mejorable o algo que está mal por favor comentadmelo. Gracias de antemano.
-- IMÁGENES ADJUNTAS --
![]()

Citar