-
Fallo en las texturas al pasar de 3dsMax a Blender
En lo personal, se me hace más cómodo hacer las texturas de los objetos en el 3ds Max para posteriormente pasarlos a Blender.
Hasta ahora no me había dado ningún problema, pero con el último modelo no me está siendo fácil.
El problema es que, cuando lo importo a Blender, no me cargan bien las texturas, me pone todas las partes con la misma y la parte donde puse bitmap, queda en gris.
He probado a exportarlo desde el 3ds Max en varios formatos y nada.
P.D. Hola, soy nueva en el foro. He decidido registrarme ya por la desesperación.
-
Usuario Legendario

Iniciado por
LauNicornia
En lo personal, se me hace más cómodo hacer las texturas de los objetos en el
3ds Max para posteriormente pasarlos a Blender.
Hasta ahora no me había dado ningún problema, pero con el último modelo no me está siendo fácil.
El problema es que, cuando lo importo a Blender, no me cargan bien las texturas, me pone todas las partes con la misma y la parte donde puse bitmap, queda en gris.
He probado a exportarlo desde el 3ds Max en varios formatos y nada.
Posdata: Hola, soy nueva en el foro. He decidido registrarme ya por la desesperación.
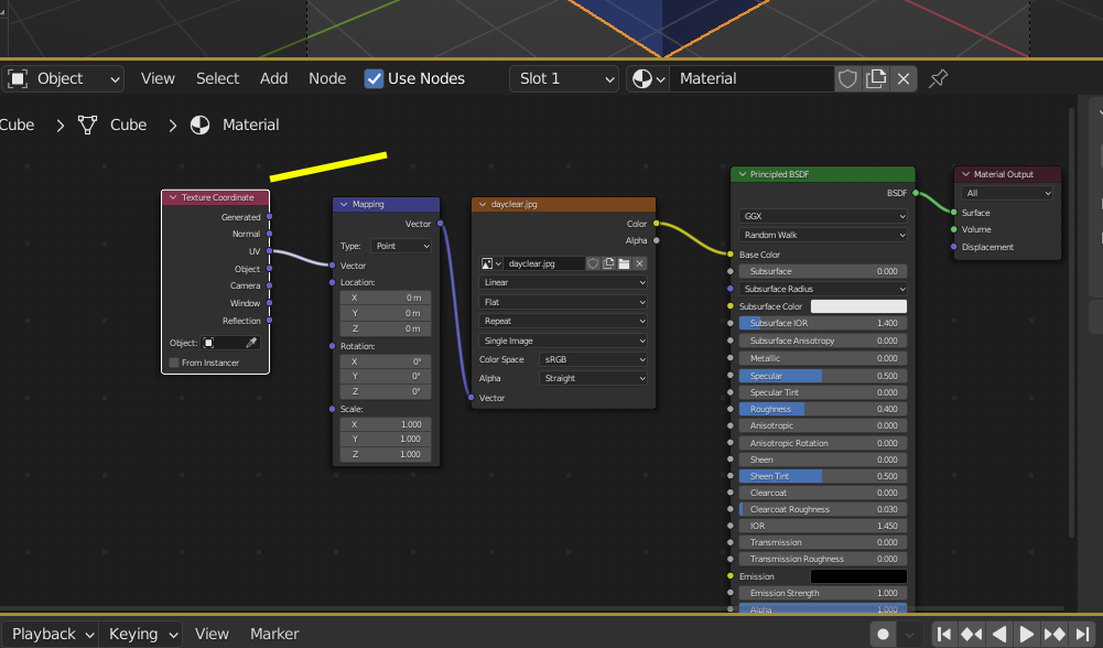
Puede ser que no sean compatibles la forma de poner las texturas en Blender que en 3Ds Max, aunque no lo sé. 
Tendrías que abrir una ventana en Blender de tipo SHADER EDITOR y ver como tiene puestas las texturas y si tiene puesto el nodo de "Texture Coordinate" y si lo tiene en UV o no.
-
Agradecimientos - 2 Gracias