Establecer datos personalizados de Vray en los UV, esta guía te muestra una forma de establecer datos personalizados como UV en Vray para Houdini.
En Houdini puedes utilizar dos tipos de datos como coordenadas UV para texturas: son los atributos Float y Color. Se pueden utilizar directamente o ajustar en el Shader. Para seguir esta guía deberías descargar primero el archivo adjunto.
Para usar los datos flotantes como coordenadas UV. El primer paso es crear un objeto de cuadrícula y sumergirse en él. Para facilitar la generación de las coordenadas UV y el comportamiento predecible, utilizamos UV Texture SOP, que más tarde eliminaremos.
Mediante el SOP Attribute Wrangle, transfieres los datos del atributo vectorial UV a nuevos atributos float.
Ahora crea el atributo atr_time que más adelante nos servirá para animar los valores UV. Todos los atributos se guardan en la clase Point.
Usamos el SOP nulo solo para mayor claridad en el esquema de nodos.
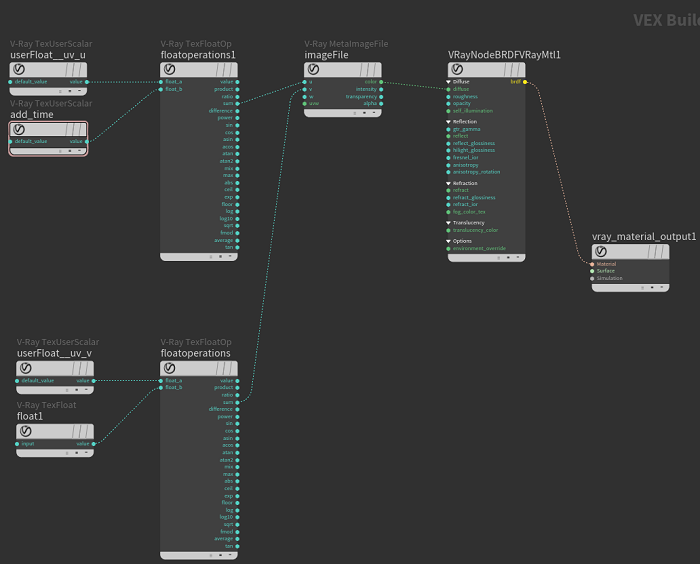
En la red de esteras, crea Vray material builder y sumérgete en él.
Conecta el archivo de imagen Vray a la ranura de entrada Difusa del Vray Material VOP.
Asigna una textura en el campo archivo del archivo de imagen Vray VOP.
Cambia el tipo UV a explícito en la pestaña UV.
Esto cambia el tipo de Vray Image File VOP y podemos conectar los atributos deseados como datos UV.
Crea Vray User Float VOP.
En el campo atributo, escribe el nombre del atributo que estás utilizando. Haz esto tanto para los atributos uv_u como para los uv_v.
Estos pasos son suficientes para que Vray muestre una textura en el renderizado final.
Usando las operaciones de flotador de Vray,podemos manipular matemáticamente los valores de las coordenadas.
Usando el Vray User Float VOP añadimos atr_time,con la ayuda de la cual podemos animar el componente UV en el tiempo.
Para el cambio del componente UV, usamos Vray Float VOP, que por ahora, nos iremos con un valor de 0.
Conecta la salida Sum con la entradaUV respectivamente. Consulta el esquema de nodos. De esta manera cambiamos el componente cambiando el marco.
![]()
El cuarto frame renderizado. Cambia el valor de la coordenada UV para ver el cambio en el render.
Datos de color como coordenadas UV. Crea un objeto de cuadrícula y profundiza en la misma. Utiliza el atributo Wrangle para generar @Cd atributo de @P.x y @P.z para cada punto.
En la red de esteras, crea Vray material Builder y sumérgete en él.
Conecta el archivo de imagen Vray con la entrada difusa del material Vray VOP.
A continuación, establece una textura en el campo Archivo del archivo de imagen Vray VOP.
En la pestaña UV cambia el tipo UV a explícito. Esto cambia el tipo de Vray Image File VOP y podemos conectar los atributos deseados como datos UV.
Crea Vray User Color VOP y Vray Color Operations VOP.
Conecta el Vray User Color VOP a la entrada color_a del Vray Color Operations VOP. Y salidas rojas y verdes de Vray Color Operations VOP a UV de la entrada Vray Image File VOP. Deje el modo de salida en el resultado A.
Ahora Vray puede mostrar una textura en el renderizado final.
Vamos a tratar de poner un Vray Color Correct VOP entre el Vray User Color VOP y Vray Color Operations.
Cambiando los valores del desplazamiento rojo y verde de la asignación de canales RGBA, podemos manipular los componentes UV.
Y aquí está el render resultante.
![]()

Citar