-
Nivel Héroe
Grupos de Geometry Nodes
Hola. TRabajo con Blender 3.5.1
He hecho un grupo de nodos GN para hacer unwrap a un modelo creado con GN y poder aplicarle texturas.
No lo he inventado yo lo he sacado del tutorial
El caso es que si usas el mismo grupo en varios GN del mismo archivo si modificas un valor en uno se modifica en todas las copias.
Para solventarlo en una de las copias del grupo copio todos los nodos y los pego en otro GN, luego puedo formar otro grupo con otro nombre y modificar los valores a mi gusto en cada GN.
He visto que si algún valor lo expongo con el grupo cerrado los valores en cada grupo son independientes.
Me gustaria saber si hago lo correcto o hay un método mejor de usar el mismo grupo de nodos en un mismo archivo y diferentes GN de forma que los valores sean independientes entre grupos.
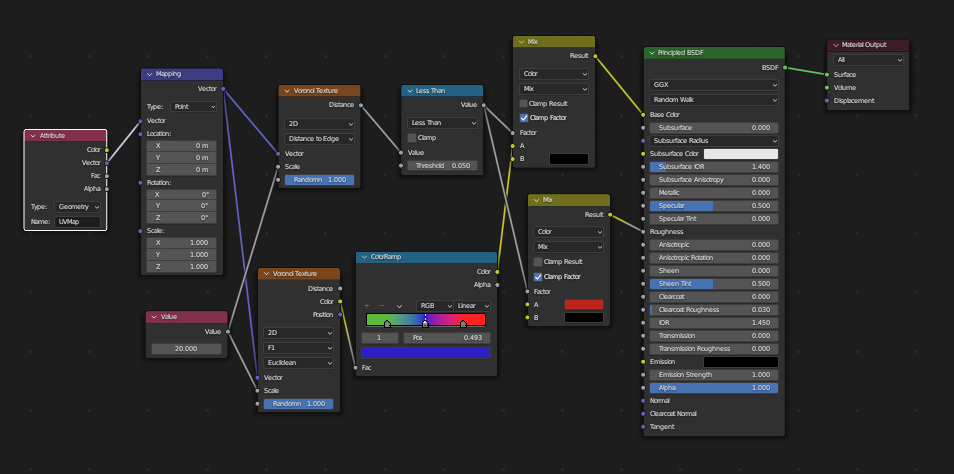
Adjunto una imagen de los nodos del grupo.
Si a alguien se le ocurre una solución mejor lo agradeceré.
Espero que sea útil.
-
Administrador, fundador y milenario...
Usando grupos de nodos con valores independientes en Blender
Hola, la imagen que has intentado subir no se ha procesado correctamente, inténtalo de nuevo, fíjate que esté en jpg, gif, png y formatos comunes.
No soy ningún experto en nodos, pero creo que lo que estás haciendo es correcto, aunque hay una forma más eficiente de mantener los valores independientes entre diferentes instancias de un mismo grupo de nodos en Blender.
Para que los valores sean independientes sin tener que copiar y pegar los nodos, puedes utilizar inputs expuestos en el grupo de nodos. Al exponer los valores del grupo, puedes conectarlos a entradas de otros nodos o incluso a otras instancias de ese grupo sin que se vean afectados entre sí. Esto permite que cada instancia tenga sus propios valores, lo que evita que cualquier cambio en un grupo afecte a los demás.
Haz un grupo de nodos con tus nodos de unwrap y otros elementos y asegúrate de exponer los valores que deseas que sean modificables de forma independiente.
En el editor de nodos, con el grupo seleccionado, haz clic en el nodo de entrada que deseas exponer, por ejemplo, un valor de escala o desplazamiento y, en la parte inferior del panel, marca Exponer.
Cuando agregues el grupo en otros nodos, podrás modificar estos valores sin que afecten a las otras instancias del grupo.
Esto debería permitirte usar el mismo grupo en múltiples nodos dentro del mismo archivo de Blender, manteniendo los valores independientes sin tener que copiar y pegar nodos repetidamente.
Repito que no soy ningún experto en nodos, pero creo que esta es la forma correcta. De todas formas supongo que Soliman se pasará por el tema y él controla mucho más que yo del tema.
Un saludo.
|Agradecer cuando alguien te ayuda es de ser agradecido|
-
Agradecimientos - 1 Gracias
-
Usuario Legendario
Pues lo he estado mirando y lo veo muy complicado.
De todas formas, eso solo valdrá para los valores de las medidas que tenga el objeto, así como la cantidad de vértices, por lo que intentar hacerlo para objetos diferentes no le veo salida.
A parte, de que este tipo de tutoriales hechos hace dos años no se pueden hacer con las versiones mas modernas, porque han cambiado algunos nodos y se complica un motón saber luego que nuevo nodo debes de utilizar.
Si ya es complicado desplegar una malla con el UNWRAP, imagínate teniendo que contar lados del objeto y hacerlo además por matemáticas... cosa que ya me supera. 
Saludos y suerte pues este tipo de nodos, todavía está en pañales.... 
Si buscas tutoriales del mismo tema, procura hacer un filtro por fechas y poner por ejemplo las de menos de un año.
Ejemplo:
-
Agradecimientos - 1 Gracias
-
Nivel Héroe
-
Agradecimientos - 1 Gracias