-
Texturas de Blender para crear óxido
Hola, buenas, necesito ayuda con las texturas de Blender, ya que quiero hacer un termo con oxido, pero quiero hacer que el óxido salga de forma "natural" de lugares especifico.

Incluso si saben de algún tutorial me vendría bien.
Muchas Gracias.
-
Usuario Legendario
-
Agradecimientos - 1 Gracias
-
-
Usuario Legendario
En mi página hay unos enlaces a vídeos que he ido haciendo con diferentes versiones de Blender. Mira en los canales y busca por UV que seguro que salen unos cuantos vídeos para poder desplegar el mapa.
Mas videos sobre Blender de soliman - Pagina web de torrevieja-soliman
-
Usuario Legendario
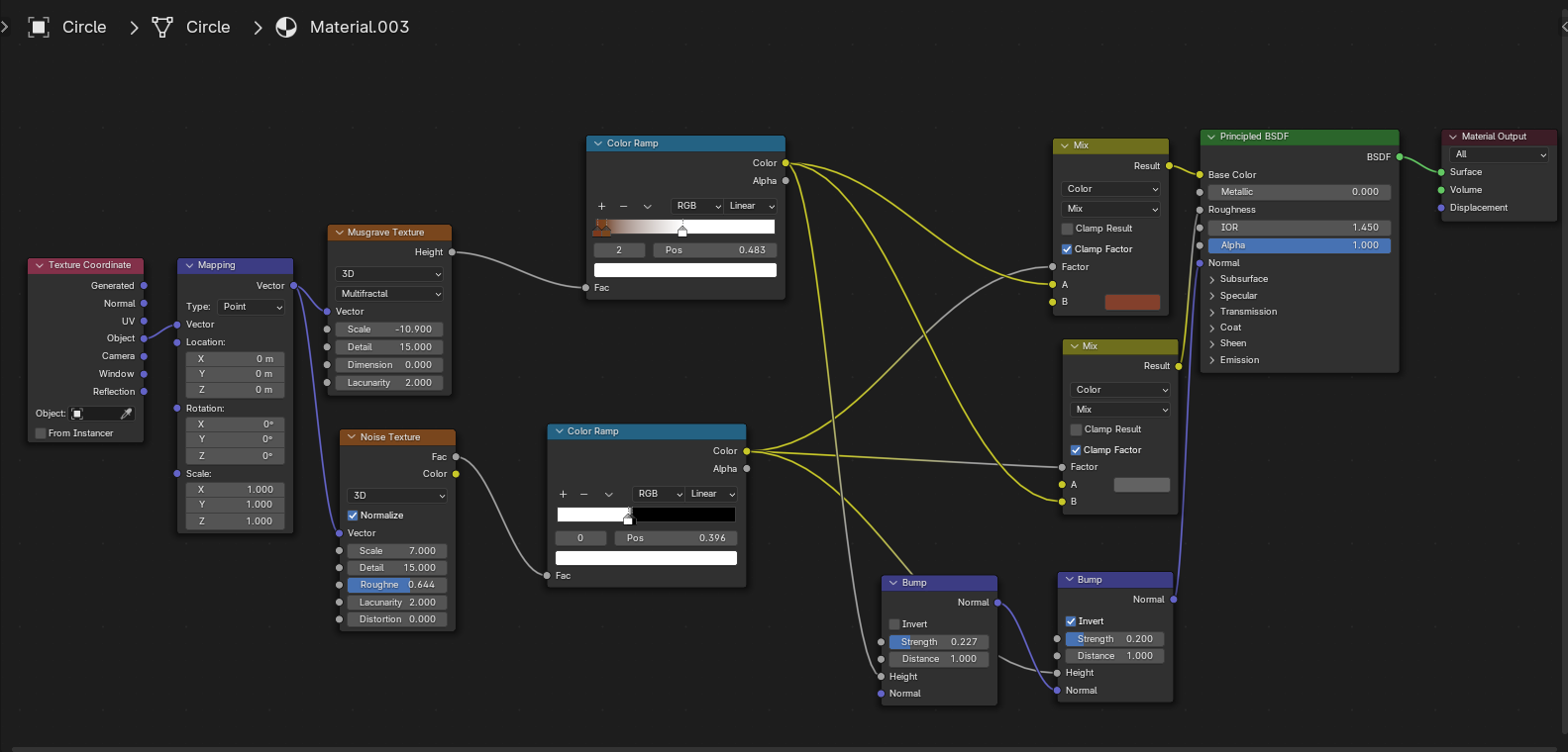
Puedes también buscar un material con óxido, para Cycles por ejemplo, en la página de BLENDSWAP
Lo descargas y puedes mirar como tiene los nodos puestos para conseguir ese efecto.
Blend Swap | Old Rustic water tap and bucket
Última edición por Soliman; 06-05-2024 a las 11:59