-
Spidey Fan Art
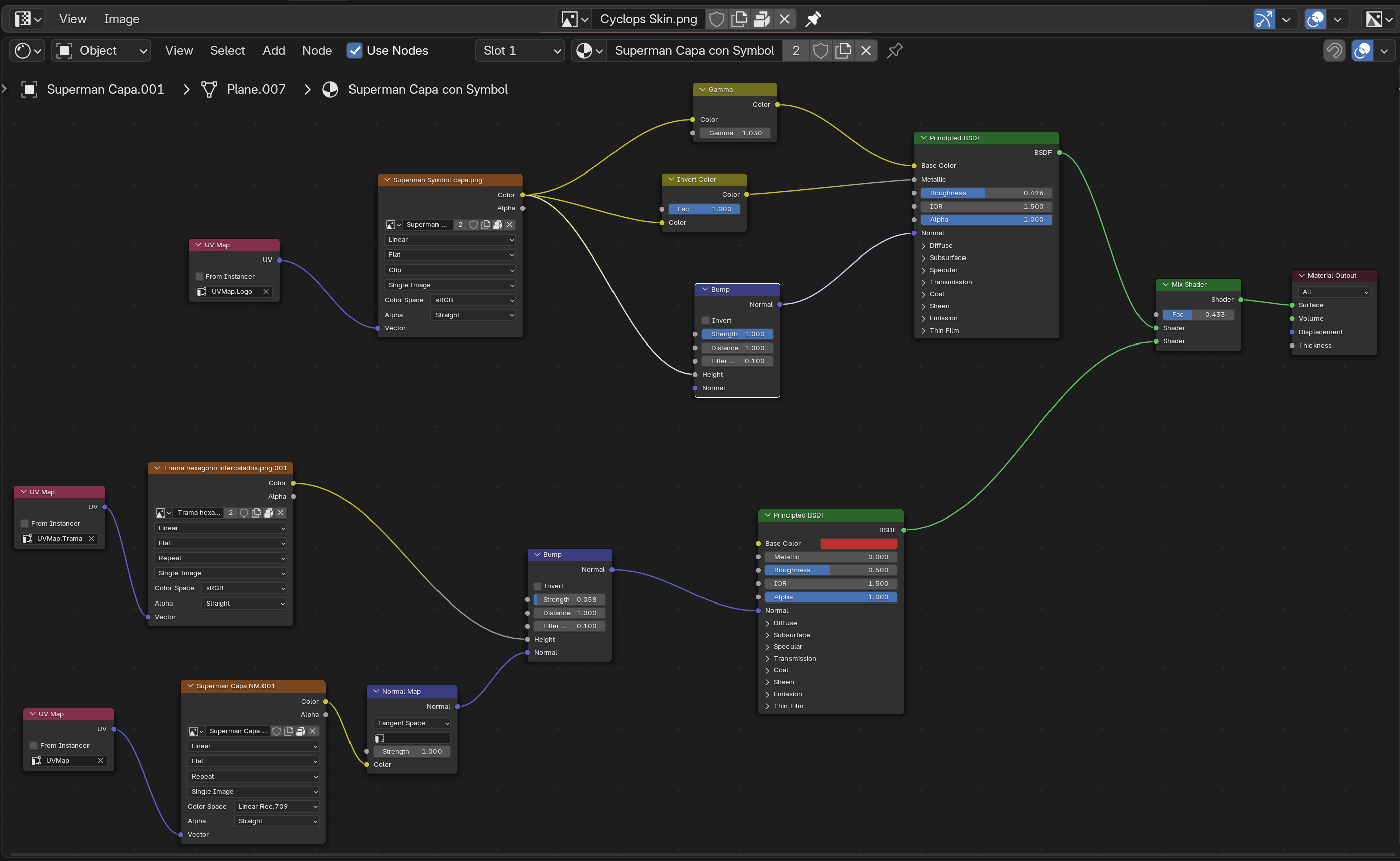
Bueno, hacía tiempo que no tenía precisamente eso, tiempo, para poder practicar un poco más. He empezado otro personaje icónico de Marvel (si no el que más), de momento sólo he hecho el modelo básico, topografía y ver que el Rigg se mueve bien antes de pasar a lo que quiero practicar más en este modelo a priori sencillo, que es hacer las UVS para aplicar con ellas (si lo consigo) los detalles de las redes del traje, tanto en color como en volumen y texturas (con la técnica del Bump map que me enseñasteis o alguna similar).
He aprovechado lo aprendido y éste modelo ya tiene muchos menos vértices que el anterior (la verdad que es más sencillo, pero también me ha costado ya muchísimo menos realizarlo, poco a poco vamos cogiendo el punto). Aquí os dejo como va quedando la cosa y aprovecharé para ir preguntando a los maestros del foro. Un saludo!
-
Usuario Legendario
La pose se ve bastante bien, ahora faltaría un Render para ver el resultado final. 
Saludos y buen trabajo.
-
Administrador, fundador y milenario...
Se ve muy bien amigo, buen modelado, seguiremos los avances.
|Agradecer cuando alguien te ayuda es de ser agradecido|
-
Muy bueno, podrías poner el wireframe, y una pregunta ¿Cómo piensas hacer la telaraña? Directamente pintar la textura del mapa bump, o esculpirla y hacer un Bake del normal map, ánimo que es todo un reto.
-
-
Usuario Legendario
Se puede hacer un BAKE de texturas o un BAKE de normales (y algunos más que hay).
El Bake de textura sería hacer que el material que tengas mezclado con procedurales o varias texturas, se saca en un SOLO mapa, o sea, queda una textura de imagen única, con la mezcla de las que tienes en tu modelo.
El de Normales, es para sacar los relieves del objeto. Es muy parecido al BUMP, pero la ventaja que tiene el "Normalmap" es que incluye la direccionalidad de la luz, o lo que es lo mismo, que según de donde venga luego la luz, lo presentará como una sombra real, a los volúmenes del modelo.
-
Agradecimientos - 2 Gracias
-
Muchas gracias Solimán, me parece que para las rayas de las telarañas hacerlo de este modo costará bastante más que con un bump que sólo necesita un bitmap en escala de grises, creo que primero intentaré probar con el bump y si el resultado no me convence intentaré a ver que puedo hacer.
-
-
Usuario Legendario
Uf, eso es complicado, pues la representación del mapa en UV es una imagen deformada.
-
Agradecimientos - 1 Gracias
AGB Agradece este post
-
Ya lo imaginaba, no quedará otra que modificar el ancho de las líneas en el bitmap. Gracias por la respuesta!
Bueno, aun así, poco a poco las líneas se van poniendo en su sitio, la actualización de Krita respecto al trabajo con vectores ha sido mano de santo, en fin, poco a poco vamos tejiendo la red. Saludos! 