Resultados 1 al 9 de 9

Toon shader en Blender usando texturas pintadas en Substance Painter

  1. #1
    Fecha de ingreso
    Jan 2024
    Mensajes
    17

    Exclamation Toon shader en Blender usando texturas pintadas en Substance Painter

    Hola a todos,

    Estoy intentando crear un toon shader en Blender y tengo algunas dudas respecto al flujo de trabajo. Estoy siguiendo este video como referencia: https://www.youtube.com/watch?v=TpWI2rU8iF0. Mi idea es que las texturas principales del personaje sean pintadas a mano en Substance Painter, ya que necesito un acabado más a mano. Lo que no tengo claro es si puedo usar esas texturas de Substance de manera normal y luego combinarlas en Blender para que adopten el estilo toon del shader del video, o si existe algún método específico para preparar las texturas en Substance para que funcionen mejor con un toon shader.

    Además, este personaje lo voy a usar para experimentar con texture swapping, especialmente para animar los ojos mediante imágenes dibujadas, siguiendo este otro video: https://www.youtube.com/watch?v=Rfc5eGHC8Ro&t=113s. No sé si este sistema afecta de alguna manera la forma de crear o exportar las texturas, o si debería considerar algún ajuste adicional para que todo funcione correctamente dentro del estilo toon.
    Agradecería mucho cualquier orientación sobre cómo integrar correctamente las texturas pintadas en Substance con un shader toon en Blender, y si el uso de texture swapping requiere algún paso extra en este proceso.

  2. #2
    Fecha de ingreso
    Apr 2002
    Mensajes
    33,515

    Re: Toon shader en Blender usando texturas pintadas en Substance Painter

    Hola. Pinta tus texturas normalmente en Substance (solo Base Color), exportas, y aplicas directamente al toon shader de Blender sin ningún ajuste especial. El toon shader se encargará completamente del aspecto cel shading, y tus texturas solo aportarán el color pintado a mano.

    Para los ojos, usa texture swapping con imágenes aparte (creadas en Substance o cualquier otro programa), sin modificar tu flujo de exportación.

    Así es más simple de hacer. Supongamos que exportaste desde Substance al menos tu Base Color.

    En Blender (Eevee), ve al Shader Editor de tu personaje.

    Tendrás algo así:
    Código:
    Principled BSDF
    Descarta el Principled BSDF si estás usando el shader toon del video

    Ese shader suele estar construido con:

    • Diffuse BSDF
    • Shader to RGB
    • ColorRamp
    • Mezclas varias

    Tu nodo principal de entrada suele llamarse o conectarse a algo tipo [B]Base Color.

    Añades tu textura de color
    Add > Texture > Image Texture
    Cargas tu Base Color exportado de Substance.

    Conecta:
    Código:
    Image Texture (Color) ? Diffuse BSDF (Color)
    o si tu shader tiene un nodo específico llamado Color, Albedo o Base Color, conéctalo ahí.

    Asegúrate de que el flujo de tooning ocurre después del Diffuse BSDF

    El orden típico del shader del video es:
    Código:
    Diffuse BSDF/Shader to RGB/ColorRamp/(resto del shader)
    Tu textura entra solo al Diffuse BSDF, no al Shader to RGB ni al ColorRamp.

    No conectes Roughness, Normal ni AO (a menos que tu shader los soporte)

    Para toon, solo usa Base Color.
    Esto te dará el mejor resultado para un estilo pintado a mano + cel shading.

    Ojos con texture swapping

    Este paso no se mezcla con el shader.

    Haz esto:

    • Crea un material separado o una parte separada del mismo material para los ojos.
    • Usa un nodo Image Texture con un atlas o múltiples imágenes.
    • Anima el cambio de imagen o el offset del UV como en el video.
    • Mantén este material simple, sin Shader to RGB.

    Los ojos suelen ser planos.
    |Agradecer cuando alguien te ayuda es de ser agradecido|

  3. #3
    Fecha de ingreso
    Jan 2024
    Mensajes
    17

    Exclamation Re: Toon shader en Blender usando texturas pintadas en Substance Painter

    Cita Iniciado por 3dpoder Ver mensaje
    Hola. Pinta tus texturas normalmente en Substance (solo Base Color), exportas, y aplicas directamente al toon shader de Blender sin ningún ajuste especial. El toon shader se encargará completamente del aspecto cel shading, y tus texturas solo aportarán el color pintado a mano.

    Para los ojos, usa texture swapping con imágenes aparte (creadas en Substance o cualquier otro programa), sin modificar tu flujo de exportación.

    Así es más simple de hacer. Supongamos que exportaste desde Substance al menos tu Base Color.

    En Blender (Eevee), ve al Shader Editor de tu personaje.

    Tendrás algo así:
    Código:
    Principled BSDF
    Descarta el Principled BSDF si estás usando el shader toon del video

    Ese shader suele estar construido con:

    • Diffuse BSDF
    • Shader to RGB
    • ColorRamp
    • Mezclas varias

    Tu nodo principal de entrada suele llamarse o conectarse a algo tipo [B]Base Color.

    Añades tu textura de color
    Add > Texture > Image Texture
    Cargas tu Base Color exportado de Substance.

    Conecta:
    Código:
    Image Texture (Color) ? Diffuse BSDF (Color)
    o si tu shader tiene un nodo específico llamado Color, Albedo o Base Color, conéctalo ahí.

    Asegúrate de que el flujo de tooning ocurre después del Diffuse BSDF

    El orden típico del shader del video es:
    Código:
    Diffuse BSDF/Shader to RGB/ColorRamp/(resto del shader)
    Tu textura entra solo al Diffuse BSDF, no al Shader to RGB ni al ColorRamp.

    No conectes Roughness, Normal ni AO (a menos que tu shader los soporte)

    Para toon, solo usa Base Color.
    Esto te dará el mejor resultado para un estilo pintado a mano + cel shading.

    Ojos con texture swapping

    Este paso no se mezcla con el shader.

    Haz esto:

    • Crea un material separado o una parte separada del mismo material para los ojos.
    • Usa un nodo Image Texture con un atlas o múltiples imágenes.
    • Anima el cambio de imagen o el offset del UV como en el video.
    • Mantén este material simple, sin Shader to RGB.

    Los ojos suelen ser planos.


    Muchas gracias por la explicación y por las ideas, estuve haciendo varias pruebas y el método que me recomendaron funcionó muy bien. Logré obtener el estilo que estaba buscando mezclando mis texturas pintadas con el toon shader, así que de verdad lo agradezco.

    Ahora me surgió un problema puntual con las sombras. En el ColorRamp tengo tres divisiones (blanco, gris y negro) para generar dos niveles de sombra, pero las zonas gris y negra casi no se distinguen. Me gustaría conseguir sombras más marcadas y fuertes, pero no he logrado ajustarlas de manera satisfactoria. Probé varios tutoriales en YouTube, pero ninguno me ha dado el resultado que necesito.

    Clic en la imagen para ver su versión completa. 

Nombre: Captura de pantalla 2025-11-24 034450.png 
Visitas: 7 
Tamaño: 87.4 KB 
ID: 251015 Clic en la imagen para ver su versión completa. 

Nombre: Captura de pantalla 2025-11-24 034710.png 
Visitas: 6 
Tamaño: 1.09 MB 
ID: 251016

    Voy a adjuntar una captura de mis nodos y del personaje para que se entienda mejor. ¿Hay alguna forma de aumentar el contraste o reforzar esos cortes de sombra sin perder el estilo toon que ya logré? ¿O debería plantear la estructura del shader de otra manera para conseguir sombras más definidas?
    De nuevo, gracias por la ayuda. Sólo me falta pulir este detalle para dejar el shader como quiero.

  4. #4
    Fecha de ingreso
    Apr 2002
    Mensajes
    33,515

    Re: Toon shader en Blender usando texturas pintadas en Substance Painter

    Hola, aquí la solución está en jugar un poco con los valores, aumenta un poco el contraste.

    Intenta este orden de trabajo en los nodos en el Shader Editor.

    Diffuse BSDF.
    Shader to RGB.
    Bright/Contrast (Contrast = 2 o 3).
    ColorRamp (Constant). Asegúrate de tener marcado el Constant.
    Resto del shader.

    Ya comentas como te ha ido.

    Un saludo.
    |Agradecer cuando alguien te ayuda es de ser agradecido|

  5. #5
    Fecha de ingreso
    Aug 2006
    Mensajes
    1,535

    Re: Toon shader en Blender usando texturas pintadas en Substance Painter

    Yo cree uno parecido, pero le añadí brillo y algo de ruido.
    Clic en la imagen para ver su versión completa. 

Nombre: Captura de pantalla 2025-11-24 104649.png 
Visitas: 7 
Tamaño: 109.4 KB 
ID: 251021

  6. #6
    Fecha de ingreso
    Jan 2024
    Mensajes
    17

    Re: Toon shader en Blender usando texturas pintadas en Substance Painter

    Cita Iniciado por 3dpoder Ver mensaje
    Hola, aquí la solución está en jugar un poco con los valores, aumenta un poco el contraste.

    Intenta este orden de trabajo en los nodos en el Shader Editor.

    Diffuse BSDF.
    Shader to RGB.
    Bright/Contrast (Contrast = 2 o 3).
    ColorRamp (Constant). Asegúrate de tener marcado el Constant.
    Resto del shader.

    Ya comentas como te ha ido.

    Un saludo.

    Muchas gracias por la ayuda, de verdad me ayudo con lo que necesitaba para seguir avanzando. Aprecio mucho el tiempo y la explicación.

    Saludos

  7. #7
    Fecha de ingreso
    Jan 2024
    Mensajes
    17

    Re: Toon shader en Blender usando texturas pintadas en Substance Painter

    Cita Iniciado por Neo_one Ver mensaje
    Yo cree uno parecido, pero le añadí brillo y algo de ruido.
    Clic en la imagen para ver su versión completa. 

Nombre: Captura de pantalla 2025-11-24 104649.png 
Visitas: 7 
Tamaño: 109.4 KB 
ID: 251021
    Me está funcionando bastante bien y lo probé directamente en mi modelo. El único problema que sigo teniendo es cómo combinar este shader con mis texturas de imagen. En el ejemplo se ve perfecto, pero no termino de entender cómo integrar mis propios mapas dentro de la misma estructura de nodos. ¿Cómo podría unir este mismo set-up con mis texturas sin perder el efecto del toon shader?

  8. #8
    Fecha de ingreso
    Apr 2002
    Mensajes
    33,515

    Re: Toon shader en Blender usando texturas pintadas en Substance Painter

    Cita Iniciado por Racines_ Ver mensaje
    Me está funcionando bastante bien y lo probé directamente en mi modelo. El único problema que sigo teniendo es cómo combinar este shader con mis texturas de imagen. En el ejemplo se ve perfecto, pero no termino de entender cómo integrar mis propios mapas dentro de la misma estructura de nodos. ¿Cómo podría unir este mismo set-up con mis texturas sin perder el efecto del toon shader?
    Para integrar tus texturas, necesitas conectar tu mapa de Base Color de Substance en el punto correcto de la cadena de nodos.

    Orden Correcto de los Nodos:
    Image Texture (tu Base Color) / Diffuse BSDF / Shader to RGB / Bright/Contrast / ColorRamp / Mix Shader (con el efecto de brillo) / Material Output

    Pasos Detallados:

    Añade tu Textura: En el Shader Editor, añade un nodo Image Texture y carga tu archivo de Base Color exportado desde Substance Painter.

    Conecta al Diffuse BSDF: Conecta el enchufe Color de tu Image Texture al enchufe Color del nodo Diffuse BSDF.

    Este es el paso clave. Al hacer esto, estás pintando la superficie del material con tus texturas artísticas antes de que la luz sea convertida en un estilo toon por el Shader to RGB.

    Mantén el Flujo Toon: Desde el Diffuse BSDF, el flujo continúa exactamente como en la imagen de Neo_one:

    Diffuse BSDF / Shader to RGB / Bright/Contrast / ColorRamp (en modo Constant) / Mix Shader para combinar con el brillo.

    En definitiva, tu nodo de textura debe ser la ENTRADA de color para el Diffuse BSDF. El resto de la cadena (Shader to RGB, ColorRamp, etc.) se encargará de aplicar el efecto cel-shading o toon sobre tus colores texturizados.

    ¿Qué pasa con otros mapas (Normal, Roughness)?
    Para un estilo toon puro como el que buscas:

    Solo usa Base Color: Es el enfoque más limpio y efectivo. Los mapas de Normal y Roughness están diseñados para simular detalles de superficie de manera realista, lo que puede "ensuciar" o suavizar el look toon que quieres.

    Descarta los otros mapas: No conectes los mapas de Normal, Roughness o Metallic. El carácter y los detalles de la superficie ya están pintados a mano en tu textura de Base Color. El shader toon se encargará de la iluminación plana y los cortes definidos.

    Ya comentas como te ha ido, un saludo.
    |Agradecer cuando alguien te ayuda es de ser agradecido|

  9. #9
    Fecha de ingreso
    Aug 2006
    Mensajes
    1,535

    Re: Toon shader en Blender usando texturas pintadas en Substance Painter

    Cita Iniciado por Racines_ Ver mensaje
    Me está funcionando bastante bien y lo probé directamente en mi modelo. El único problema que sigo teniendo es cómo combinar este shader con mis texturas de imagen. En el ejemplo se ve perfecto, pero no termino de entender cómo integrar mis propios mapas dentro de la misma estructura de nodos. ¿Cómo podría unir este mismo set-up con mis texturas sin perder el efecto del toon shader?
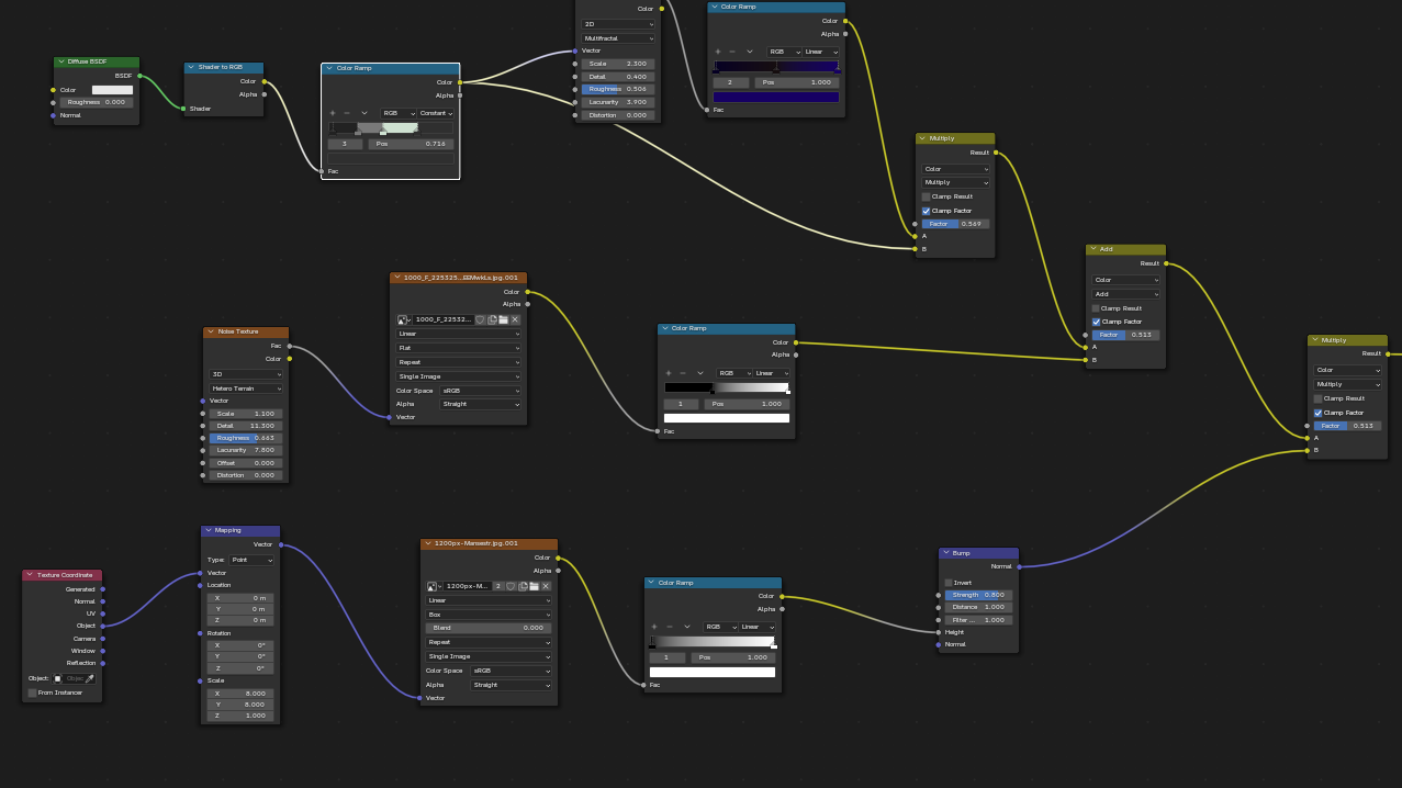
    Sin problemas. Mira esto donde añadí un par de texturas a un pantalón.

    Clic en la imagen para ver su versión completa. 

Nombre: Captura de pantalla 2025-11-25 130212.png 
Visitas: 0 
Tamaño: 165.0 KB 
ID: 251084

    El resultado es este.
    Clic en la imagen para ver su versión completa. 

Nombre: Manga.png 
Visitas: 0 
Tamaño: 1.31 MB 
ID: 251085

Temas similares

  1. Substance Painter Texturizar un destornillador usando Substance 3D Painter
    Por 3dpoder en el foro Substance 3D
    Respuestas: 0
    : 07-06-2023, 17:26
  2. ZBrush Gemelos siameses grotescos usando ZBrush y Substance 3D Painter
    Por 3dpoder en el foro Trabajos Finalizados
    Respuestas: 5
    : 06-06-2023, 20:23
  3. Respuestas: 1
    : 05-06-2023, 19:28
  4. Substance Painter Sacar texturas de Substance Painter y usarlas en XSI
    Por drango en el foro Materiales y Texturizado
    Respuestas: 4
    : 16-10-2017, 21:03
  5. Substance Painter Texturas de 8k en Substance Painter
    Por VictorT en el foro Materiales y Texturizado
    Respuestas: 0
    : 26-03-2016, 17:47

Etiquetas para este tema