3 Archivos adjunto(s)
Problema con el sombreado en displacement
Buenos días,
Tengo el modelo adjunto y tengo un problema.
Archivo adjunto 250203Archivo adjunto 250204
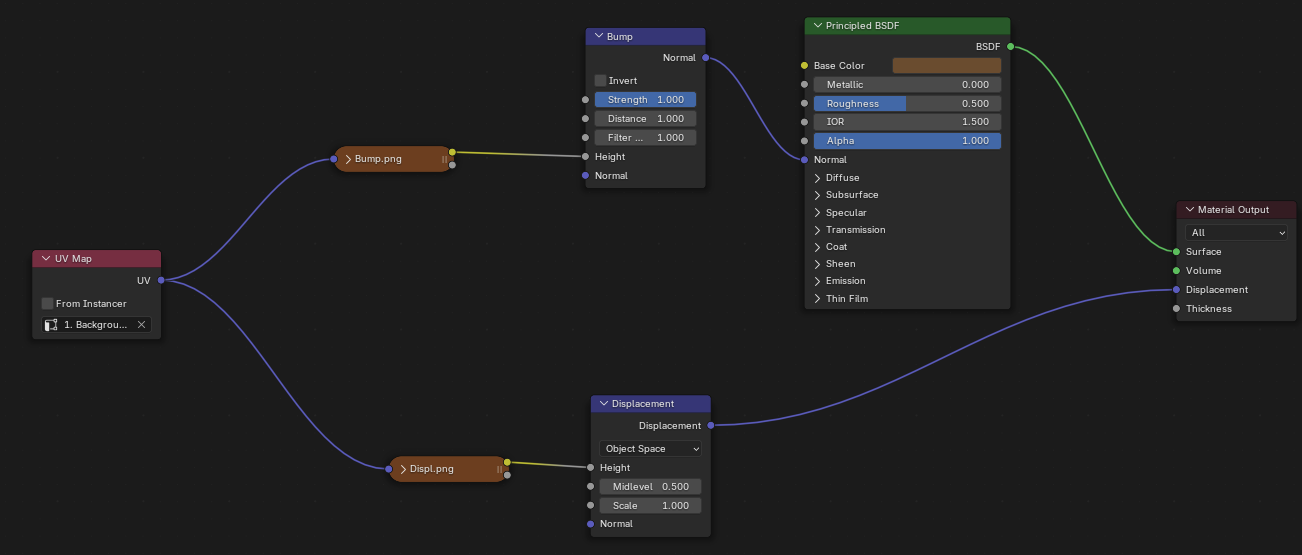
Es una pared con un bump y un displacement, pero no se el porque me proyecta la sombra que hay detrás. Cuando quito el displacement o el bump, me deja de salir la sombra.
Me podriais ayudar por favor?
Muchas gracias,
1 Archivos adjunto(s)
Re: Problema con el sombreado en displacement
Si sustituyo la textura por un "noise" pasa lo mismo. De momento he llegado a la conclusión de que el sky texture Nishita con displacement no funcionan correctamente. Alguien sabe como se puede solucionar?
Muchas gracias,
Archivo adjunto 250205
Re: Problema con el sombreado en displacement
Creo que es por que tienes puesto en el WORLD una SKY TEXTURA
Creo que hace el efecto de una luz DIRECCIONAL.
Quita el World, y pon una lampara SUN con valor 2 y creo que te falta la cámara.. si no le visto bien.
Re: Problema con el sombreado en displacement
Buenos dias Soliman,
Muchas gracias por la respuesta. Ya probé de quitar el sky y poner una luz sun y el problema persistia, pero si en vez de una luz "Sun" se pone un spot el problema desaparece... no entiendo porque pasa...
Re: Problema con el sombreado en displacement
Cita:
Iniciado por
Mackbay
Buenos dias Soliman,
Muchas gracias por la respuesta. Ya probé de quitar el sky y poner una luz sun y el problema persistia, pero si en vez de una luz "Sun" se pone un spot el problema desaparece... no entiendo porque pasa...
Las luces direccionales dan sombras.. que pueden ser DURAS o SUAVES.
Si el ANGLE de la Luz SUN lo tienes a CERO se verá la sombra DURA y si lo subes al máximo que creo que es 180º apenes se verá esa sombra pues queda difuminada totalmente.
No he probado con el SKY Textura, pero seguro que si cambias el NIHSITA por otro, no se verá igual... O quitarle al NISHITA la opción que tiene de incluir SUN (Sun Disc) que es lo que da esa sombra.
Re: Problema con el sombreado en displacement
Buenas tardes,
Si, como comentas si se elimina el sol del nishita no pasa, quizas tendre que hacerlo como dices, con otro tipo de luz.
Respecto a la sombra era bastante dura (no recuerdo el valor).
Muchas gracias,
Saludos,
Re: Problema con el sombreado en displacement
En último caso, con poner una modificador de Solidify, seguro que se arregla.
Re: Problema con el sombreado en displacement
Con solidify se ha solucionado! muchas gracias!