Texture paint o multimaterial
Hola. Trabajo con Blender 3.5.1.
Últimamente estoy texturizando los personajes que hago con Texture Paint.
Hago unwrap, creo una imagen y con Texture Paint la coloreo o texturizo. Aunque las texturas generadas para usar en Texture Paint tienen ciertas limitaciones respecto a las homólogas del Shader Editor. Por ejemplo, la Voronoi no dispone del parámetro Randomize.
Después empaco las imágenes para liberar espacio en la carpeta de texturas.
Otra posibilidad sería crear un material para cada color o textura y aplicarlo a partes diferentes de la malla.
Mi pregunta es: ¿cuál de los dos métodos es más eficiente, en cuanto a rendimiento a la hora de animar, imagen generada con Texture Paint o diferentes materiales en el mismo objeto?
Gracias.
Respuesta a Texture paint o multimaterial
Hola, siempre es más eficiente usar una sola textura pintada como haces con Texture Paint, que aplicar varios materiales distintos a un mismo objeto. Ganas en rendimiento durante la animación y el renderizado.
Utilizando una textura sola, todo está unificado en un solo material, una sola imagen. Blender lo procesa más rápido, con menos esfuerzo para la tarjeta gráfica. Ideal si tienes escenas complejas o muchos personajes en la escena.
En cambio, si empiezas a poner varios materiales en un solo objeto, cada uno con sus propios shaders, sus nodos, y demás, Blender tiene que hacer más cálculos, más llamadas a la GPU... y eso puede ralentizar la cosa, sobre todo en animaciones largas o con muchos elementos a la vista.
Un saludo.
;)
Re: Texture paint o multimaterial
No recuerdo exactamente en que versión salió el UDIM, pero creo que si que lo tiene esa versión.
https://youtu.be/21kXGifR6is
El UDIM lo que hace, es que puedes crear diferentes mapas con diferentes texturas cada una haciendo las partes del modelo que quiereas separar.
No se si eso te puede servir... luego cada mapa, lo puedes retocar externamente o ya mas profesional con el SUBSTANCE 3D PAINTER
Respuesta a Texture paint o multimaterial
Gracias a los dos por las respuestas
4 Archivos adjunto(s)
Re: Texture paint o multimaterial
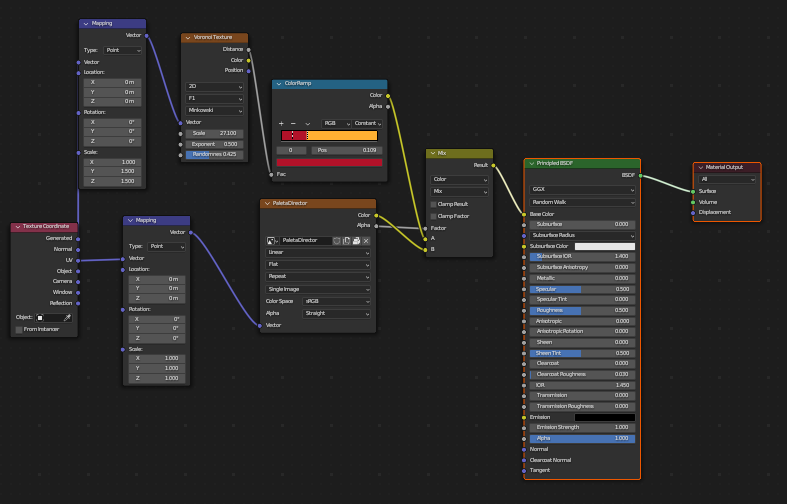
Hola sigo con el tema anterior
En el personaje que muestro en la imagen hay un solo material en el que combino una imagen creada con texture paint y una textura voronoi procedural. Las combino con el canal alfa, al estilo de cuando se quiere insertar una etiqueta en un material
La textura procedural la aplico a todo el objeto y la parte del objeto que me interesa la dejo sobre fondo transparente de la imagen creada con texture paint. De esta forma tengo mayor control sobre la textura procedural
Supongo que si quisiera usar diferentes texturas procedurales en diferentes partes del objeto podria hacerlo usando diferentes UVMap, tendria que probarlo
Se me ocurre que tal vez haciendo un bake podria unificarlo todo en una sola imagen de textura
Mi pregunta es: Desde el punto de vista de consumo de recursos es mejor bakear en una sola imagen o tal como lo hago ya funciona razonablemente bien?
Gracias anticipadas
Archivo adjunto 249855 Archivo adjunto 249856 Archivo adjunto 249858
Respuesta a Texture paint o multimaterial
Hola, si hablamos del rendimiento, hacer bake y unificar todo en una sola imagen de textura debería más eficiente. Digo debería porque puede haber casos en los no sea así, pero por norma general sí lo es.
Cuando usas texturas procedurales combinadas con imágenes y canales alfa directamente en el material, Blender necesita evaluar todos esos nodos y cálculos en tiempo real durante el render y a veces también en el viewport si tienes configuraciones altas. Esto implica más carga para la GPU y más tiempo de render, especialmente si tienes muchas instancias de ese objeto o una escena compleja.
Al hacer bake, básicamente estás congelando toda esa complejidad en una imagen plana. Blender ya no necesita calcular nodos procedurales ni operaciones de mezcla al vuelo, simplemente lee los datos desde una textura, lo cual es mucho más rápido.
No todo es tan bonito claro, siempre hay un pero, cuando lo haces así tienes menos flexibilidad si luego quieres modificar algo, aunque siempre puedes volver a bakear. Necesitas una buena gestión de UVs y resolución adecuada para no perder calidad.
Un saludo.
;)
Re: Texture paint o multimaterial
Ok. Creo que lo hare asi. Si guardo los materiales previos al bake puedo hacer cambios y volver a bakear, tal como dices
Y en la escena usar el personaje bakeado
Gracias por la respuesta. Me resulta muy util