EmberGen para simular fluidos gaseosos
EmberGen asoma la cabeza, software desarrollado para generar simulaciones de fluidos gaseosos, durante este mes se lanzará una versión beta para ir probando su eficacia, y se espera que finalmente vea la luz como programa terminado para el verano.
EmberGen nace de la asociación de Otoy y JangaFX, ambos esperan y anuncian muy buenos y espectaculares resultados, además en tiempo real y sin grandes necesidades de hardware, pero bueno, esto último habrá que verlo, quizá no tengamos la misma opinión.
A su favor, hay que decir que lleva apenas un año públicamente disponible en versión alpha, y aún así, se ha convertido en uno de los productos más probados y aclamados por los usuarios. No en vano, es una herramienta que trabaja de forma independiente en tiempo real y se basa en nodos para hacer sus simulaciones gaseosas como el humo o el fuego, además lo puede hacer tan complejo como FumeFX.
Los resultados se pueden representar dentro del propio EmberGen o bien podemos exportar a aplicaciones que soporten el formato VDB. Otro punto importante es que trabaja independiente de la GPU.
Dentro de esta sociedad, a Otoy le ha tocado realizar los trabajos de integración en el código fuente que le ha proporcionado JangaFX, una vez terminado y listo para entregar a los usuarios, podrá utilizarse en OctaneRender.
Dentro de la hoja de ruta, está pensado el ofrecer a los usuarios una versión aligerada de forma gratuita.
Ya veremos en queda todo esto, pero tiene buena pinta, tengo ganas de ver los resultados de la versión final y comparar con otros softwares realizados para hacer la misma tarea. Dejo un video que ya muestra lo que es capaz de hacer ahora.
https://youtu.be/iDqWLwYhd9Y
3 Archivos adjunto(s)
Cómo activar tu clave de licencia de EmberGen
Una vez completada la instalación, busca JangaFX_License_Manager_Beta.exe en la carpeta de instalación de EmberGen y ejecútalo. Dentro de este administrador de licencias, verás tres categorías para cada uno de los productos: EmberGen, VectorayGen y Suite, respectivamente. Introduce tu clave en el cuadro de texto clave: debajo de la categoría correspondiente y luego presione la clave de activación.
El texto de estado cambiará de desactivado a activado si la licencia se activó correctamente. Si se produce algún error, aparecerá en amarillo a la derecha. Si no puedes activar tu clave, envía un correo electrónico a support@jangafx.com con una captura de pantalla de los errores.
Funcionalidad de la ventana gráfica. Dentro de la ventana, verás numerosos botones e íconos que te permiten controlar cómo visualizar e interactuar con los volúmenes y objetos dentro de tu escena.
Archivo adjunto 235211
RayTrace: la ventana de RayTrace te mostrará toda la escena que se compone de una luz direccional, un suelo y un cielo opcionales y el volumen. El volumen y la simulación que ves dentro de esta ventana es el aspecto que tendrá tu render final. El cielo/suelo no se incluyen en los renders.
Exportar: Al capturar un libro animado con el nodo de captura, esta ventana te mostrará tu libro animado después de exportarlo para que pueda obtener una vista previa antes de guardar el archivo.
Vista previa: la ventana de vista previa te mostrará cómo se alineará tu simulación dentro de tu Flipbook y esencialmente te mostrará los límites de los marcos de tu Flipbook. También puedes obtener una vista previa de todas las exportaciones de datos y ajustar sus parámetros desde el nodo de captura si ese tipo de datos está configurado para exportarse. Si deseas aumentar el tamaño del marco o sprite, haces clic en el icono de engranaje, en la parte superior derecha de la ventana gráfica y cambias la variable vista previa del tamaño del sprite.
Archivo adjunto 235212
Predeterminado: este es un menú desplegable que te permite seleccionar tu cámara. Debes seleccionar cámara al exportar. Asegurate también de configurar la posición de tu cámara antes de exportar.
Iniciar grabación: esto genera una captura 1: 1 de la ventana gráfica en forma de secuencia de imágenes. Desde aquí, puede usar algo como ffmpeg fuera del software o premier pro para convertir la secuencia en un video.
Instantánea: captura una sola captura de pantalla 1: 1 de la ventana gráfica.
Mostrar límites: muestra los límites de tu simulación.
Mostrar velocidad: muestra una representación de la velocidad dentro de la simulación. La configuración de visualización se puede controlar haciendo clic en el icono de engranaje en la parte superior derecha con la configuración que se muestra a continuación.
Archivo adjunto 235213
Mostrar temperatura: muestra una representación de la temperatura dentro de la simulación. La configuración de visualización se puede controlar haciendo clic en el icono de engranaje en la parte superior derecha con la configuración que se ve arriba.
-- IMÁGENES ADJUNTAS --
https://foro3d.com/attachment.php?attachmentid=235211
https://foro3d.com/attachment.php?attachmentid=235212
https://foro3d.com/attachment.php?attachmentid=235213
4 Archivos adjunto(s)
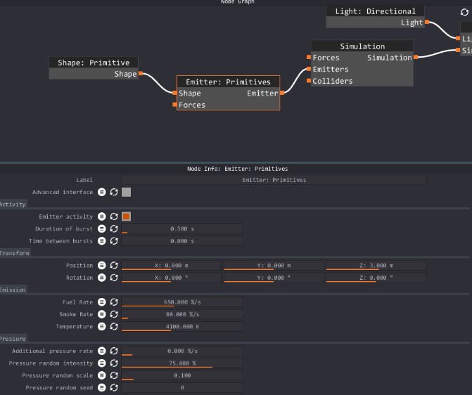
Sobre el nodo emisor de EmberGen
Sobre el nodo emisor de EmberGen, este te permite controlar la emisión de humo, combustión y temperatura, puedes inyectar fuerzas en la simulación a través de este nodo conectando varios nodos de fuerza al emisor.
Los emisores requieren una entrada de forma dentro del gráfico de nodo para que funcione. Puedes colocar varios nodos emisores dentro del gráfico de nodos, y cualquier emisor puede tener varias formas. Si tuvieras un emisor que no emite temperatura ni combustión, y otro que solo emite temperatura el emisor que es solo temperatura encendería el combustible.
Archivo adjunto 235663
El nodo de simulación controla cómo se comporta la simulación. Controla cosas como el consumo de combustible, oxígeno en la cantidad de combustible, peso, disipación, flotabilidad y otros parámetros dentro de este nodo.
Puedes cambiar la resolución de tu simulación en la sección "tamaño de la simulación" en la parte superior de este nodo. Al cambiar valores en la sección "tamaño de sim", debes hacer clic en "aplicar nueva resolución" para aplicar los cambios. Cuidado con las grandes resoluciones.
Archivo adjunto 235664
Con el nodo de volumen controlas cómo se procesa el volumen. Controlas la dispersión emisiva, la temperatura, la configuración del cuerpo negro, las densidades del fuego y el humo, los colores del fuego y del humo, y otros parámetros afines dentro de este nodo.
Archivo adjunto 235665
El nodo de captura te permite crear y exportar flipbooks y secuencias de imágenes de cualquier tipo de datos que desees exportar. Puede presionar el signo más ("3" en la imagen de abajo) para agregar un nuevo tipo de exportación al nodo. El signo menos ("2") eliminará ese tipo de exportación. ("1") es un selector desplegable que le permite seleccionar un tipo de exportación.
Archivo adjunto 235666
-- IMÁGENES ADJUNTAS --
https://foro3d.com/attachment.php?attachmentid=235663
https://foro3d.com/attachment.php?attachmentid=235664
https://foro3d.com/attachment.php?attachmentid=235665
https://foro3d.com/attachment.php?attachmentid=235666
Trucos y atajos de teclado en EmberGen
A continuación dejo algunos trucos y atajos de teclado en EmberGen
Escalado de UI (monitores 2k / 4k).
Presione CTRL y la tecla + para aumentar el tamaño de la interfaz de usuario. La tecla CTRL y - disminuirá el tamaño de la interfaz de usuario.
El programa viene con más de 100 ajustes preestablecidos para distintas simulaciones, así que asegurate de consultarlos en la carpeta de ajustes preestablecidos. Archivo> Abrir proyecto> Carpeta de ajustes preestablecidos.
En la parte superior izquierda del menú de archivo, Puedes ir a archivo> abrir proyecto y bucar la carpeta Beta-Presets. Selecciona cualquier preajuste .ember y haces clic en abrir para verlo dentro de EmberGen. Puedes guardar ajustes preestablecidos incluso si no tienes una licencia activa.
Útiles teclas de método abreviado
(General)
"R" - Restablecer simulación
"CTRL + R”: fuerza la simulación de reinicio cuando se usa el bucle. NOTA: Es muy importante restablecer su caché después de cambiar los parámetros. Utilice este acceso directo para solucionar cualquier problema que pueda tener. Esto reiniciará la simulación desde el cuadro 0 y romperá el ciclo de bucle para que pueda obtener un caché actualizado.
"Barra espaciadora" - Pausar simulación
"Z": pasa al siguiente fotograma cuando está en pausa
"C": restablecer la cámara
"Q": Mostrar / Ocultar Gizmo de traducción
"W": mostrar / ocultar gizmo de rotación
"ALT": muestra los indicadores en la ventana gráfica (emisores / formas / fuerzas)
(Gráfico de nodo)
"CTRL + C” - Copiar nodo - NOTA: esto se puede usar para copiar / pegar nodos de un preset a otro
"CTRL + V” - Pegar nodo - NOTA: esto se puede utilizar para copiar / pegar nodos de un preset a otro
"LMB": seleccione el nodo
"LMB + Arrastrar": seleccione varios nodos con la selección de cuadro
"MMB": panorámica en el gráfico de nodos
"Rueda del mouse": acercar / alejar el gráfico de nodo
(Ventana gráfica)
"RMB + WASD": cámara gratuita
"Rueda de desplazamiento": acercar y alejar
"MMB" - Cámara de traducción / panorámica
"LMB”: órbita alrededor del centro del punto de pivote.
(Cronología)
"RMB": agregue una clave / "Editar en el lugar" clave existente
"LMB": seleccione una clave
"Arrastrar LMB": tecla Mover
"CTRL LMB": seleccionar varias teclas
"CTRL + rueda del mouse": acercar / alejar la línea de tiempo
"Arrastrar MMB": panorámica izquierda / derecha en la línea de tiempo
"BORRAR" - Eliminar clave (s) seleccionada (s)
Consejos sobre herramientas
Para ver información sobre herramientas dentro del software, pasa el cursor sobre la etiqueta de texto de cualquier parámetro durante un segundo. No todas las descripciones emergentes están completas todavía.
14 Archivos adjunto(s)
Capturar y exportar un folioscopio o secuencia de imágenes en EmberGen
Debe tener una prueba gratuita activa (no caducada) o una licencia para que esto funcione.
Actualmente este proceso es un poco complejo, en versiones posteriores se harán cambios para que sea un poco más sencillo y menos laborioso. Por ahora sólo se puedes utilizar nuestra cámara estática que está en la ventana gráfica 3D como tu cámara de captura.
1.Crea la simulación que deseas utilizar para hacer folioscopios. Puedes usar uno de los presets que vienen con el programa, podría ser una buena idea para empezar. En este caso, usaremos nuestra 039_game_explosionPreset.
Archivo adjunto 235904
2.Una vez que estés satisfecho con la simulación, ve a la ventana de vista previa haciendo clic en vista previa en la ventanilla 3d. A continuación, debes seleccionar la cámara de renderización predeterminada, ve a la lista desplegable superior derecha en la ventanilla y haces clic en predeterminado y elijes "Cámara" del menú desplegable.
Archivo adjunto 235905
3.Para obtener los mejores resultados al exportar, asegúrate de que la simulación no golpee los bordes de la vista del marco. Puede reiniciar la simulación pulsando R y pausarla pulsando espacio. En este modo puedes utilizar la rueda de desplazamiento para acercar y alejar para cambiar la distancia de la cámara. Como se puede ver a continuación, el humo no está tocando el marco blanco de nuestro sprite.
Archivo adjunto 235906
4.Después de asegurarte de que la vista previa se ve bien, haces clic en el nodo de captura para que podamos agregar un canal para la exportación. Depende de ti elegir qué datos desea exportar. En este caso queremos exportar nuestro Render Combined, Motion Vector y Emissive. Haces clic en el signo más 3 veces para agregar tres nuevos canales. Puedes seleccionar canales en los menús desplegables que aparecen. La caja roja muestra los tres nuevos menús desplegables con el correcto Selecciones. Los signos menos junto a estos nuevos menús desplegables eliminarán esa captura.
Archivo adjunto 235907 Archivo adjunto 235908
5.Ahora necesitamos crear nuestros nodos de captura de imágenes para capturar los datos de cada uno de estos canales para que podamos exportarlos. Arrastra uno de los pines de salida de la captura nodo para crear un nuevo nodo Exportar imagen.
Archivo adjunto 235909
6.Puede seguir adelante y conectar los pines RGBA al pin de imagen correspondiente de la siguiente manera:
Archivo adjunto 235910
Es bueno mencionar que puedes empacar estos canales, de todos modos que te gustaría usar datos de cualquier otro tipo de exportación en cualquier canal de la exportación de imágenes.
7.Ahora, dentro del nodo Exportar imagen queremos establecer nuestro primer fotograma en el marco 4, ya que es cuando empieza a verse bien para este preset. A continuación, estableceremos nuestros marcos Num en 64 y tendremos nuestra zancada marco ser 2. El valor de zancada de fotogramas determina cuántos fotogramas omitirá dentro de su bucle. Para la zancada del fotograma de 2, la secuencia va como: Frame 1, 3, 5, 7, 9 y así sucesivamente. Tenemos marcas blancas en la línea de tiempo para mostrarle cuántas, y cuáles marcos serán capturados durante la exportación como se ve aquí en el rectángulo rojo:
Archivo adjunto 235911
Estas marcas de graduación son dinámicas y son muy útiles para determinar cómo exportar su flipbook o secuencia.
8.Ahora sólo tenemos que asegurarnos de que tu folioscopio llenará toda su textura, para que puedas hacer clic en Power-of-two Autofit Flipbook y ajustará el tamaño de la textura del folioscopio para asegurar que todo encaja. Si desea cambiar el tamaño de sus sprites, no dude en hacerlo con el Sprite size dentro del nodo exportar imagen.
Nota: Si presiona CTRL mientras está en este nodo, verá que el botón de folioscopio de ajuste automático cambia a Tight Autofit Flipbook que le dará un ajuste ajustado para la falta de potencia de dos folioscopios de forma automática.
9.Lo último que tenemos que hacer en este nodo es crear nuestro nombre de archivo haciendo clic en el blanco carpeta y navegar a la ubicación en la que queremos que se guarde. Al guardar el nombre de archivo, puede elegir la extensión que desea exportar como: PNG/TGA/EXR como se destaca por el rectángulo rojo.
Archivo adjunto 235912
10.Ahora tenemos que duplicar este nodo dos veces para que copiemos toda la información sin tener que rehacerla. Seleccione el nodo de exportación de imágenes y presione CTRL + C para copiar y CTRL + V para pegar. Ahora podemos cambiar el nombre de los tipos de exportación si queremos por renombrando la etiqueta como se ve aquí:
Archivo adjunto 235913
En la siguiente imagen he cambiado el nombre de los tipos de exportación y he conectado los pines correctos a cada exportación:
Archivo adjunto 235914
11.Una última cosa que tenemos que hacer es entrar en el vector de movimiento y nodo emisivo y cambiar el nombre las extensiones para que no se sobrescriban entre sí con el mismo nombre que Copiado.
Archivo adjunto 235915
12.Cuando estés listo, selecciona todos los nodos de imagen de exportación y pulsa "Exportación de cola" y esto pondrá en cola todas las exportaciones. Las exportaciones en cola tendrán una barra amarilla por encima del Nodo. La barra actúa como una barra de progreso una vez que se ha iniciado la exportación. A continuación, pulse "Exportar Ahora" y la simulación se reiniciará y comenzará a capturar sus exportaciones. Para ver la exportación en tiempo real, puedes hacer clic en el botón "Exportar" dentro de la ventanilla.
Esta parte se ha actualizado, si tienes la última versión puedes seleccionar varios todos los nodos de exportación de imágenes y hacer clic en generar exportaciones y pondrá en cola y exportará todas las texturas a la vez. Desde entonces se ha eliminado el botón para poner en cola la exportación.
Archivo adjunto 235916
El cuadro rojo del gráfico de nodos muestra las barras de progreso en los nodos de exportación, el la exportación de la ventanilla muestra el folioscopio que se está generando, y en la ventana de información del nodo, se puede ver que el botón de exportación ha cambiado para detener la exportación si desea detener el proceso de exportación.
Archivo adjunto 235917
Puede hacer clic en cada nodo de imagen de exportación para obtener una vista previa de la textura que generó.
13.Flipbook Inspector: Una nota sobre la vista de exportación es que puedes hacer clic en un marco en el exportar y eso hará zoom. Si vuelves a hacer clic, volverás a la vista general del folioscopio. Mientras estás ampliado en cualquier fotograma, presiona P para reproducir el folioscopio simulación y verlo en movimiento. Puedes pulsar P para pausar y utilizar la rueda de desplazamiento para desplazarse por la animación hacia delante y hacia atrás.
14.Si ya estás listo para exportar tu folioscopio a su disco duro, dentro del nodo de exportación haces clic "guardar folioscopio" y exportará ese folioscopio. Debe hacer clic en guardar en cada exportación de imagen nodo que tiene. Si desea exportar como una secuencia de imágenes, puede comprobar la secuencia de exportación y hacer clic en exportar ahora.
¡Eso es todo! Has generado y exportado un folioscopio de embergen.
-- IMÁGENES ADJUNTAS --
https://foro3d.com/attachment.php?attachmentid=235904
https://foro3d.com/attachment.php?attachmentid=235905
https://foro3d.com/attachment.php?attachmentid=235906
https://foro3d.com/attachment.php?attachmentid=235907
https://foro3d.com/attachment.php?attachmentid=235908
https://foro3d.com/attachment.php?attachmentid=235909
https://foro3d.com/attachment.php?attachmentid=235910
https://foro3d.com/attachment.php?attachmentid=235911
https://foro3d.com/attachment.php?attachmentid=235912
https://foro3d.com/attachment.php?attachmentid=235913
https://foro3d.com/attachment.php?attachmentid=235914
https://foro3d.com/attachment.php?attachmentid=235915
https://foro3d.com/attachment.php?attachmentid=235916
https://foro3d.com/attachment.php?attachmentid=235917
Cómo exportar archivos OpenVDB con EmberGen
Cómo exportar archivos OpenVDB con EmberGen, para esta explicación han creado un conjunto de archivos VDB que se puede descargar a modo de ejemplo.
Debe tener una prueba gratuita activa (no caducada) o una licencia para que esto funcione.
Crea la simulación que deseas exportar como VDB. Para iniciarte, sería buena idea basar esto en uno de los ajustes preestablecidos.
En el nodo de simulación hay una salida llamada "simulación". Haces clic izquierdo en el pin de salida de simulación y lo arrastras fuera. Suelta el botón del mouse y verás aparecer la opción "Exportar VDB". Haces clic en "Exportar VDB".
Haces clic en la carpeta blanca para establecer una ruta de archivo y un nombre para sus archivos VDB. Después de hacerlo, verás. ####. Dentro de su nombre de archivo que denota el relleno de sus nombres de archivo. "Use Absolute Frames" en este caso le permitirá usar el marco real en el que se encuentra frente al relleno secuencial.
Selecciona los canales que deseas exportar. Junto a los canales seleccionados, el cuadro debe ser naranja, lo que significa que estará seleccionado.
Establece tus marcos de inicio y final, y cambia el umbral si lo deseas. El umbral determina qué tan cerca de cero está el inicio, para su compresión y detección de vóxeles vacíos. Normalmente, algo como 0,005 podría ser suficiente.
Haces clic en exportar ahora para comenzar a exportar y listo, ya puedes importarla con la aplicación que desees.
JangaFX ha reducido el precio de EmberGen
JangaFX ha reducido el precio de EmberGen, su popular herramienta de simulación de fluidos gaseosos en tiempo real, para usuarios independientes, en sus términos, cualquier persona que gane menos de un millón de dólares al año puede acceder en esos términos.
Las licencias indie perpetuas ahora cuestan 199.99 dólares menos y las suscripciones cuestan 19.99 dólares al mes.
El correo electrónico de JangaFX a los usuarios anunciando el recorte de precios lo describe como el resultado de un deseo de hacer que EmberGen sea lo más accesible posible para todos.
La actualización principal de EmberGen 0.7.5 ya está disponible como una compilación de prueba.
La tan esperada actualización presenta una nueva interfaz de usuario y un nuevo renderizador, además de soporte para mallas animadas como emisores de partículas o colisionadores, un nuevo editor de curvas y una serie de mejoras en el flujo de trabajo.
Según JangaFX, hay todavía queda un poco de trabajo por hacer antes de que el lanzamiento esté listo para la producción, pero los usuarios existentes interesados en probarlo pueden solicitarlo a través del servidor Discord de EmberGen.
El sistema EmberGen solo está disponible para Windows 7 y versiones superiores. Todavía está oficialmente en beta.
https://youtu.be/LhwU3qSRNpo
EmberGen ha sido reconocido por Epic Games
Según ha publicado el estudio Janga FX, su trabajo con el software EmberGen ha sido reconocido por Epic Games, de forma que son merecedores de un soporte económico por parte de MegaGrant, según comenta, están encantados de contar con su apoyo a medida que continúan creando herramientas innovadoras para efectos visuales en tiempo real. Más información sobre EmberGen.
JangaFX fue fundada en 2016 por Nick Seavert, un emprendedor que está bien versado tanto en startups como en efectos visuales en tiempo real. JangaFX fue inicialmente arrancado con tarjetas de crédito, ventas de software y miles de horas de trabajo en lugar de inversiones externas. Nuestra primera herramienta, VectorayGen, fue lanzada en 2017, y ahora estamos trabajando en nuestro nuevo producto estrella, EmberGen.
EmberGen es una herramienta independiente de simulación de fluidos volumétricos en tiempo real creada para generar folioscopios, secuencias de imágenes y archivos VDB.
Nuestro motivo principal es proporcionar herramientas de efectos visuales en tiempo real a artistas y diseñadores que trabajan dentro de las industrias de videojuegos o películas.
Para los juegos, la mayoría de los flujos de trabajo para la producción de efectos visuales en tiempo real consisten en el uso de paquetes de software que estaban destinados sólo para la industria de la película / CG, y esto tiene un costo significativo en tiempo y dinero. Estamos trabajando duro para cambiar este triste estado de cosas y proporcionar herramientas construidas específicamente para sus necesidades únicas. Si usted está en la industria de la película o Previs, no se preocupe, estamos trabajando en un gran nuevo oleoducto para usted también! Apoyamos las exportaciones de formatos comunes de la industria como VDB y EXR.
EmberGen para simular fluidos gaseosos.
https://youtu.be/YIgjXk1mkH0
2 Archivos adjunto(s)
EmberGen 0.7.5 ya está disponible
EmberGen 0.7.5 ya está disponible. Echa un vistazo a las novedades de la última actualización importante.
La verdad es que EmberGen está siendo utilizado cada vez más por parte de los estudios y de los artistas freelance. Hace tiempo que están esperando una actualización por parte de la compañía JangaFX y finalmente EmberGen 0.7.5 ya está disponible.
La última actualización además resulta muy importante, ya que trae un sistema para importar mallas animadas. También importa vistas, cámaras, backplates y holdouts. Sin olvidar de una interfaz de usuario completamente nueva, un nuevo renderizador y un montón de características nuevas.
Según el equipo desarrollador, han estado trabajando incansablemente en este lanzamiento y este es su logro más importante hasta el momento. Esta versión de EmberGen 0.7.5 está lista para la producción a pesar de que todavía tiene la etiqueta beta.
EmberGen 0.7.5 es una herramienta de simulación de fluido volumétrico en tiempo real que permite a los usuarios simular, renderizar y exportar flipbooks, secuencias de imágenes y volúmenes VDB. Con el kit de herramientas, puedes crear una variedad de efectos que incluyen fuego, humo, explosiones y otros efectos de partículas. EmberGen está siendo utilizado actualmente por más de 150 estudios de videojuegos.
El video con la descripción general de las nuevas funciones disponibles en EmberGen 0.7.5.
https://youtu.be/wCCJ4GXL_1A
Generar campos vectoriales en tiempo real para videojuegos
¿Quieres llevar el movimiento de tus partículas al siguiente nivel? VectorayGen lo tiene cubierto. Calcule los flujos de partículas alrededor de los objetos importados, cree ruido y turbulencia con facilidad, y use una variedad de nodos para crear un movimiento matemático y artístico.
VectorayGen es una herramienta importante en EmberGen 0.7.5
Si deseas llevar el movimiento de sus partículas al siguiente nivel, y resulta que estás buscando campos vectoriales como la solución, VectorayGen lo tiene cubierto. Con VectorayGen puedes importar objetos para calcular los flujos de partículas a tu alrededor, crear ruido y turbulencia con facilidad, y usar una variedad de nodos para crear movimientos matemáticos y artísticos.
https://youtu.be/mSg9HNNQhTw
¿Qué es un Campo vectorial?
Los campos vectoriales te permiten crear un movimiento de partículas complejo para tus efectos visuales. Por lo general, se utilizan junto con las partículas por GPU. Un campo vectorial es una cuadrícula uniforme de vectores que influyen y controlan la velocidad direccional o la aceleración de una partícula. La velocidad de cada partícula está controlada por el tamaño y la dirección de cada vector, que están representados por flechas. Cuanto mayor sea el tamaño del vector, más rápido se moverán las partículas a través de él.
Archivo adjunto 240931
EmberGen 0.7.5 dispone de procedurales basados en nodos
Ahora tienes un potente sistema basado en nodos para generar increíbles campos vectoriales que se adapten a tus necesidades. Utiliza estos nodos generadores para crear un campo vectorial base. Luego puedes usar modificadores para transformar, componer y controlar el campo como quieras. Si tienes un conjunto de nodos que usas con frecuencia, puedes usar el sistema preestablecido para crear gráficos de nodos reutilizables. La mejor parte es que todo está controlado y actualizado en tiempo real.
Archivo adjunto 240932
Actualizaciones y Viewport en tiempo real
Si has utilizado otros métodos para generar campos vectoriales, es posible que hayas notado que eran torpes y poco intuitivos. Afortunadamente para ti, VectorayGen tiene una ventana gráfica 3D en tiempo real. Esta ventana proporciona retroalimentación inmediata a tus cambios dentro del gráfico de nodos. La ventana gráfica también te permite representar el flujo de campos vectoriales con partículas por GPU modificables. Lo que le ofrece una representación 1:1 de lo que verás en el motor de tu elección.
https://youtu.be/OrhDA64u_W8
Puedes obtener más información y descargar una prueba gratuita válida durante 14 días de EmberGen 0.7.5 aquí.
-- IMÁGENES ADJUNTAS --
https://foro3d.com/attachment.php?attachmentid=240931
https://foro3d.com/attachment.php?attachmentid=240932
EmberGen con soporte Wacom
EmberGen con soporte Wacom. Esta actualización está principalmente en el código, pero agrega algunas características nuevas importantes. Incluido el soporte para tabletas Wacom, placas posteriores EXR y la opción de aleatorizar todas las semillas en la configuración del proyecto.
La firma también ha actualizado la documentación online de EmberGen.
EmberGen ya tiene versión estable lista para producción
JangaFX ha anunciado oficialmente la liberación de Embergen de su fase beta.
Esta potente herramienta de simulación de fluidos, impulsada por GPU, te permite crear efectos de humo, fuego, explosiones y más.
Esta nueva versión de la herramienta incluye una serie de mejoras, incluyendo el afilado de Raymarch para obtener renders más nítidos y detallados, mejoras en el importador y exportador, reproducción de secuencias y Flipbook, nuevas partículas de GPU, optimizaciones y mejoras en el solucionador de simulación, ampliaciones masivas y ajustes preestablecidos específicos para juegos.
Además, EmberGen cuenta con una pantalla de inicio mejorada, tutoriales y noticias recientes, y soporte para Linux.
Simulación de fluidos específicamente diseñada para juegos
EmberGen es una herramienta de simulación de fluidos específicamente diseñada para juegos, la cual ha sido probada y utilizada en producción por más de 200 estudios de juegos líderes.
Su flujo de trabajo específico para juegos ha sido mejorado y adaptado para permitir iteraciones en tiempo real. La herramienta cuenta con funciones de exportación de texturas únicas y una facilidad de uso que es incomparable.
Además, EmberGen permite generar Flipbooks y hojas de sprites en cuestión de segundos, y su GPU permite la simulación y renderizado en tiempo real de fenómenos volumétricos para iteraciones más rápidas que nunca.
Las simulaciones son deterministas y las exportaciones de datos están listas para ser usadas en juegos sin necesidad de realizar configuraciones especiales.
EmberGen también permite importar archivos FBX y Alembic para usarlos como emisores y colisionadores, y cámaras FBX para una composición perfecta de píxeles.
La herramienta ofrece exportaciones de VDB y se puede exportar en formatos de archivo EXR, PNG y TGA.
Además, EmberGen cuenta con una interfaz de usuario mejorada y es fácil de aprender gracias a sus ajustes preestablecidos.
Avances en la simulación de fluidos volumétricos
EmberGen es un software que ha revolucionado la creación de efectos visuales en tiempo real, especialmente en el mundo del desarrollo de videojuegos y los efectos especiales. Este simulador de fluidos volumétricos, creado por JangaFX, ha sido accesible al público desde 2020 y oficialmente lanzado en 2023. Su gran atractivo radica en la capacidad de generar efectos de fuego y humo en tiempo real con una complejidad que antes solo era posible en herramientas de renderizado offline.
Este simulador tiene la ventaja de ser compatible con diversas aplicaciones de creación de contenido, como Unity y Unreal Engine 5, y permite exportar datos en formatos como OpenVDB o Alembic. EmberGen está diseñado para ser agnóstico respecto al hardware, por lo que puede funcionar en diversas tarjetas gráficas, con requisitos mínimos modestos como una NVIDIA GeForce GTX 1060.
En su próxima actualización, EmberGen 2.0, se implementarán cambios significativos que mejorarán tanto el rendimiento como las capacidades de simulación. Un avance clave será la introducción de un sistema de simulación dispersa, que optimiza el uso de memoria al concentrarse únicamente en las áreas activas de la simulación, en lugar de simular espacios vacíos. Este cambio permitirá a los usuarios realizar simulaciones mucho más grandes, incluso con tarjetas gráficas de menor capacidad.
Otra novedad destacada es la mejora del sistema de partículas, que permitirá simular más de 500 millones de partículas GPU en tarjetas gráficas de gran capacidad, como las de 24GB. Además, se integrará un sistema de caché de simulaciones, lo que permitirá a los usuarios rebobinar o adelantar simulaciones, así como ajustar la velocidad de los efectos a través de un sistema de control basado en curvas.
El renderizado también experimentará grandes mejoras con la inclusión de un nuevo trazador de rayos, que mejorará la calidad de las sombras en los modelos 3D. Además, se permitirá el uso de mapas HDR para generar iluminación indirecta, lo que aumentará la calidad visual de las escenas.
En cuanto a la integración con otros programas y plataformas, EmberGen 2.0 permitirá importar y exportar datos en el formato USD, lo que facilitará el trabajo con otros programas de VFX. También se añadirá soporte para dispositivos macOS, con una nueva versión compatible con la arquitectura Apple Silicon. A lo largo del tiempo, el equipo de JangaFX también planea integrar nuevas funcionalidades, como simulaciones de fluidos granulados, que permitirán efectos más realistas de arenas y nieves.