Usando grupos de nodos con valores independientes en Blender
Hola, la imagen que has intentado subir no se ha procesado correctamente, inténtalo de nuevo, fíjate que esté en jpg, gif, png y formatos comunes.
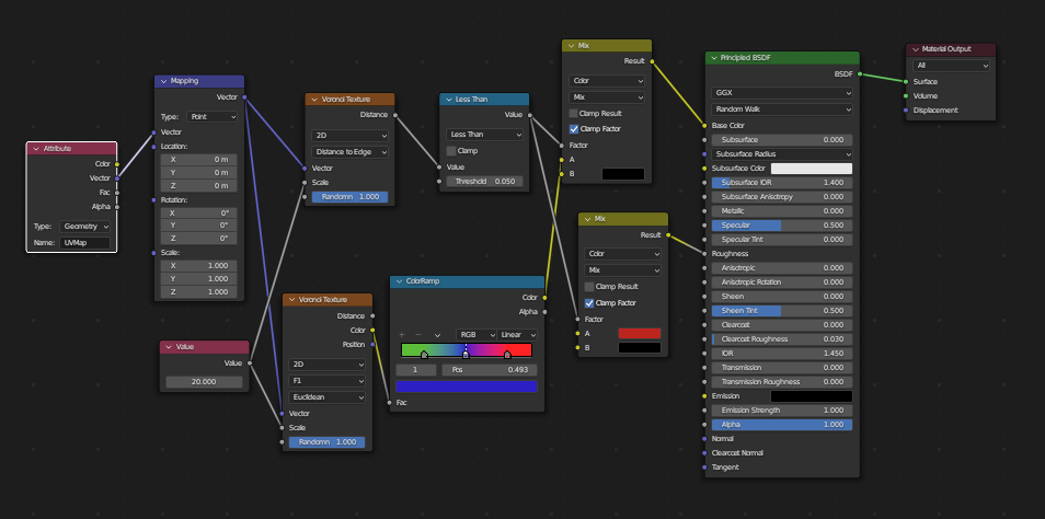
No soy ningún experto en nodos, pero creo que lo que estás haciendo es correcto, aunque hay una forma más eficiente de mantener los valores independientes entre diferentes instancias de un mismo grupo de nodos en Blender.
Para que los valores sean independientes sin tener que copiar y pegar los nodos, puedes utilizar inputs expuestos en el grupo de nodos. Al exponer los valores del grupo, puedes conectarlos a entradas de otros nodos o incluso a otras instancias de ese grupo sin que se vean afectados entre sí. Esto permite que cada instancia tenga sus propios valores, lo que evita que cualquier cambio en un grupo afecte a los demás.
Haz un grupo de nodos con tus nodos de unwrap y otros elementos y asegúrate de exponer los valores que deseas que sean modificables de forma independiente.
En el editor de nodos, con el grupo seleccionado, haz clic en el nodo de entrada que deseas exponer, por ejemplo, un valor de escala o desplazamiento y, en la parte inferior del panel, marca Exponer.
Cuando agregues el grupo en otros nodos, podrás modificar estos valores sin que afecten a las otras instancias del grupo.
Esto debería permitirte usar el mismo grupo en múltiples nodos dentro del mismo archivo de Blender, manteniendo los valores independientes sin tener que copiar y pegar nodos repetidamente.
Repito que no soy ningún experto en nodos, pero creo que esta es la forma correcta. De todas formas supongo que Soliman se pasará por el tema y él controla mucho más que yo del tema.
Un saludo. 8)