22 Archivos adjunto(s)
Establecer datos personalizados de Vray en los UV
Establecer datos personalizados de Vray en los UV, esta guía te muestra una forma de establecer datos personalizados como UV en Vray para Houdini.
En Houdini puedes utilizar dos tipos de datos como coordenadas UV para texturas: son los atributos Float y Color. Se pueden utilizar directamente o ajustar en el Shader. Para seguir esta guía deberías descargar primero el archivo adjunto.
Para usar los datos flotantes como coordenadas UV. El primer paso es crear un objeto de cuadrícula y sumergirse en él. Para facilitar la generación de las coordenadas UV y el comportamiento predecible, utilizamos UV Texture SOP, que más tarde eliminaremos.
Mediante el SOP Attribute Wrangle, transfieres los datos del atributo vectorial UV a nuevos atributos float.
Ahora crea el atributo atr_time que más adelante nos servirá para animar los valores UV. Todos los atributos se guardan en la clase Point.
Usamos el SOP nulo solo para mayor claridad en el esquema de nodos.
Archivo adjunto 236030
En la red de esteras, crea Vray material builder y sumérgete en él.
Archivo adjunto 236031
Conecta el archivo de imagen Vray a la ranura de entrada Difusa del Vray Material VOP.
Archivo adjunto 236032
Asigna una textura en el campo archivo del archivo de imagen Vray VOP.
Archivo adjunto 236033
Cambia el tipo UV a explícito en la pestaña UV.
Esto cambia el tipo de Vray Image File VOP y podemos conectar los atributos deseados como datos UV.
Archivo adjunto 236034
Crea Vray User Float VOP.
Archivo adjunto 236035
En el campo atributo, escribe el nombre del atributo que estás utilizando. Haz esto tanto para los atributos uv_u como para los uv_v.
Archivo adjunto 236036
Estos pasos son suficientes para que Vray muestre una textura en el renderizado final.
Archivo adjunto 236037
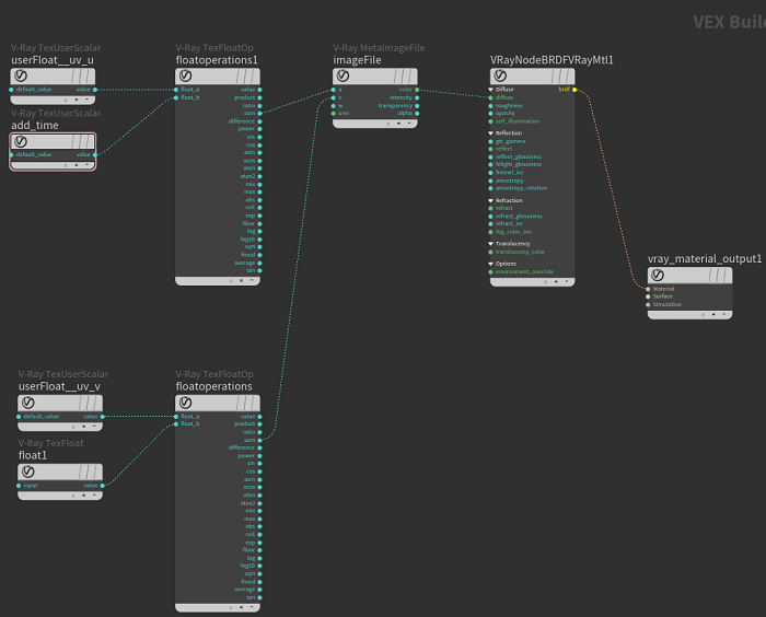
Usando las operaciones de flotador de Vray,podemos manipular matemáticamente los valores de las coordenadas.
Archivo adjunto 236038
Usando el Vray User Float VOP añadimos atr_time,con la ayuda de la cual podemos animar el componente UV en el tiempo.
Archivo adjunto 236039
Para el cambio del componente UV, usamos Vray Float VOP, que por ahora, nos iremos con un valor de 0.
Archivo adjunto 236040
Conecta la salida Sum con la entradaUV respectivamente. Consulta el esquema de nodos. De esta manera cambiamos el componente cambiando el marco.
Archivo adjunto 236041 Archivo adjunto 236042
El cuarto frame renderizado. Cambia el valor de la coordenada UV para ver el cambio en el render.
Archivo adjunto 236043
Datos de color como coordenadas UV. Crea un objeto de cuadrícula y profundiza en la misma. Utiliza el atributo Wrangle para generar @Cd atributo de @P.x y @P.z para cada punto.
Archivo adjunto 236044
En la red de esteras, crea Vray material Builder y sumérgete en él.
Archivo adjunto 236031
Conecta el archivo de imagen Vray con la entrada difusa del material Vray VOP.
A continuación, establece una textura en el campo Archivo del archivo de imagen Vray VOP.
Archivo adjunto 236045
En la pestaña UV cambia el tipo UV a explícito. Esto cambia el tipo de Vray Image File VOP y podemos conectar los atributos deseados como datos UV.
Archivo adjunto 236034
Crea Vray User Color VOP y Vray Color Operations VOP.
Archivo adjunto 236046
Conecta el Vray User Color VOP a la entrada color_a del Vray Color Operations VOP. Y salidas rojas y verdes de Vray Color Operations VOP a UV de la entrada Vray Image File VOP. Deje el modo de salida en el resultado A.
Archivo adjunto 236047
Ahora Vray puede mostrar una textura en el renderizado final.
Archivo adjunto 236048
Vamos a tratar de poner un Vray Color Correct VOP entre el Vray User Color VOP y Vray Color Operations.
Cambiando los valores del desplazamiento rojo y verde de la asignación de canales RGBA, podemos manipular los componentes UV.
Archivo adjunto 236050
Y aquí está el render resultante.
Archivo adjunto 236049
-- IMÁGENES ADJUNTAS --
https://foro3d.com/attachment.php?attachmentid=236030
https://foro3d.com/attachment.php?attachmentid=236031
https://foro3d.com/attachment.php?attachmentid=236032
https://foro3d.com/attachment.php?attachmentid=236033
https://foro3d.com/attachment.php?attachmentid=236034
https://foro3d.com/attachment.php?attachmentid=236035
https://foro3d.com/attachment.php?attachmentid=236036
https://foro3d.com/attachment.php?attachmentid=236037
https://foro3d.com/attachment.php?attachmentid=236038
https://foro3d.com/attachment.php?attachmentid=236039
https://foro3d.com/attachment.php?attachmentid=236040
https://foro3d.com/attachment.php?attachmentid=236041
https://foro3d.com/attachment.php?attachmentid=236042
https://foro3d.com/attachment.php?attachmentid=236043
https://foro3d.com/attachment.php?attachmentid=236044
https://foro3d.com/attachment.php?attachmentid=236045
https://foro3d.com/attachment.php?attachmentid=236046
https://foro3d.com/attachment.php?attachmentid=236047
https://foro3d.com/attachment.php?attachmentid=236048
https://foro3d.com/attachment.php?attachmentid=236049
https://foro3d.com/attachment.php?attachmentid=236050
https://foro3d.com/attachment.php?attachmentid=236062