El bake de Normales causa sombreado plano
Hola a todos.
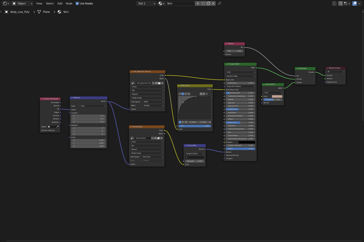
Tengo 2 problemas con la textura de normales: el primero es que la textura hace que el sombreado resalte los bordes de las caras y el segundo es que el bake produce franjas.
Aclaro que estoy usando el modificador Multires, el objeto está en Shade Smooth y no veo el problema en Eevee.
El bake lo hice poniendo las subdivisiones del multires en 0. Las imágenes están en 1 pero se genera el mismo efecto bajando la resolución del modelo o haciendo el bake con subdivisión.