3 Archivos adjunto(s)
Cómo modificar el radio de una curva según la proximidad de puntos instanciados
¿Cómo puedo modificar el radio de una curva en función de la proximidad a varios puntos instanciados a lo largo de su trayectoria utilizando nodos de geometría?
Creo que esta pregunta aún no ha sido respondida aquí, pero podría estar equivocado y no saber cómo formular mi problema. Si ese es el caso, lo siento mucho.
Soy bastante nuevo en los nodos de geometría y estoy experimentando con el modelado de procedimientos después de aprender sobre el sombreado de procedimientos. Estoy tratando de crear un grupo de cables bien organizados, como los que se encuentran en una sala de servidores. Mi enfoque es utilizar una curva y crear un perfil para ella usando este grupo de nodos:
Archivo adjunto 245170
Este es el resultado de ese grupo:
Archivo adjunto 245171
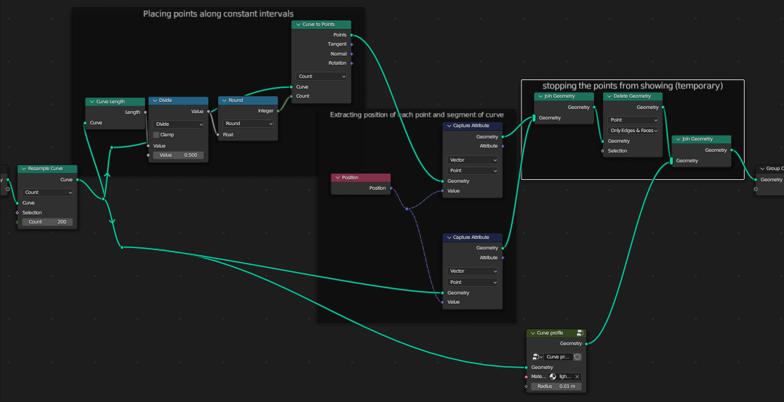
Ahora, mi objetivo es agregar bridas (que modelaré de forma independiente y colocaré a lo largo de los puntos, lo que en teoría no debería ser un problema). Pero antes de hacerlo, quiero reducir ligeramente el radio de la curva alrededor de los puntos donde estarán las bridas, para que se vea un poco más orgánico. Aquí es donde surge mi problema. Esta es mi configuración actual:
Archivo adjunto 245172
Hasta ahora, he intentado conectar ambos nodos de atributos de captura en un nodo matemático vectorial establecido en "distancia", pero solo proporcionó la distancia de la curva a las posiciones promediadas de los puntos. Lo que quiero hacer es calcular la distancia de cada punto de la curva al punto instanciado más cercano, pero no sé cómo hacerlo. Mi objetivo es conectar esto en un nodo matemático establecido en "menor que", y luego un nodo de cambio con ambos valores de mi radio y conectarlo al radio del nodo Establecer radio de curva.
¿Tienen alguna idea de cómo proceder?
-- IMÁGENES ADJUNTAS --
https://foro3d.com/attachment.php?attachmentid=245170
https://foro3d.com/attachment.php?attachmentid=245171
https://foro3d.com/attachment.php?attachmentid=245172